以前 に Brainf*ck をILで書き下すコンパイラっぽいものを書いた。
その際、単純に1命令毎に対応するコードに置き換えるだけの処理としていたが、
- ポインタの加算('>',
ptr++;) - ポインタの減算('<',
ptr--;) - 値の加算('+',
*ptr++;) - 値の減算('-',
*ptr--;)
は、連続する場合繰り返し数分の加算・減算に置き換えられる( '>>>>>>>' なら ptr+=7;)。
この分を加味した、簡易な最適化を追加してみた。
class Compiler
{
private static readonly char[] codes = { '>', '<', '+', '-', '.', ',', '[', ']', };
private static readonly char[] repeatableCodes = { '>', '<', '+', '-', };
private class Unit
{
public char Code;
public int StartCol;
public int StartRow;
public int Repeat;
}
private MethodInfo methodConsoleWriteLine;
private MethodInfo methodConsoleWriteChar;
private MethodInfo methodGetReader;
private MethodInfo methodTextReaderRead;
public Compiler()
{
var typeConsole = typeof(Console);
this.methodConsoleWriteLine = typeConsole.GetMethod("WriteLine", new Type[] { typeof(string), });
this.methodConsoleWriteChar = typeConsole.GetMethod("Write", new Type[] { typeof(char), });
var piConsoleIn = typeConsole.GetProperty("In", BindingFlags.Static | BindingFlags.Public);
this.methodGetReader = piConsoleIn.GetGetMethod();
var typeReader = typeof(TextReader);
this.methodTextReaderRead = typeReader.GetMethod("Read", new Type[0]);
}
public void Compile(string srcfilePath)
{
var dirpath = Path.GetDirectoryName(srcfilePath);
var exeName = string.Format("{0}.exe", Path.GetFileNameWithoutExtension(srcfilePath));
var exePath = Path.Combine(dirpath, exeName);
var asmName = new AssemblyName(exeName);
var ab = AppDomain.CurrentDomain.DefineDynamicAssembly(asmName, AssemblyBuilderAccess.Save);
var mb = ab.DefineDynamicModule(exeName, exeName, true);
var sw = mb.GetSymWriter();
var sdw = sw.DefineDocument(srcfilePath, Guid.Empty, Guid.Empty, Guid.Empty);
var main = mb.DefineGlobalMethod("Main", MethodAttributes.Static, typeof(void), Type.EmptyTypes);
var il = main.GetILGenerator();
var locdata = il.DeclareLocal(typeof(byte[]));
locdata.SetLocalSymInfo("data");
var locdp = il.DeclareLocal(typeof(int));
locdp.SetLocalSymInfo("dp");
il.Emit(OpCodes.Ldc_I4, 30000);
il.Emit(OpCodes.Newarr, typeof(byte));
il.Emit(OpCodes.Stloc_0);
il.Emit(OpCodes.Ldc_I4_0);
il.Emit(OpCodes.Stloc_1);
var labelset = new Stack<Tuple<Label, Label>>();
var unit = new Unit();
using(var sr = new StreamReader(srcfilePath))
{
var cursor = new Cursor(sr);
int precol = cursor.Column;
int prerow = cursor.Row;
while(cursor.Next())
{
char c = cursor.Current[0];
if (repeatableCodes.Contains(c))
{
if (unit.Code == c)
{
unit.Repeat++;
precol = cursor.Column;
prerow = cursor.Row;
continue;
}
}
if (codes.Contains(unit.Code))
{
il.MarkSequencePoint(sdw, unit.StartRow, unit.StartCol, prerow, precol);
EmitCode(il, unit, labelset);
}
// unit を初期化
unit.Code = c;
unit.Repeat = 1;
unit.StartCol = precol;
unit.StartRow = prerow;
precol = cursor.Column;
prerow = cursor.Row;
}
if (codes.Contains(unit.Code))
{
il.MarkSequencePoint(sdw, unit.StartRow, unit.StartCol, prerow, precol);
EmitCode(il, unit, labelset);
}
}
foreach(var labels in labelset)
{
il.MarkLabel(labels.Item1);
}
il.Emit(OpCodes.Ret);
mb.CreateGlobalFunctions();
ab.SetEntryPoint(main);
ab.Save(exePath);
return;
}
private void EmitCode(ILGenerator il, Unit unit, Stack<Tuple<Label, Label>> labelset)
{
switch (unit.Code)
{
case '>':
EmitIncPtr(il, unit.Repeat);
break;
case '<':
EmitDecPtr(il, unit.Repeat);
break;
case '+':
EmitIncVal(il, unit.Repeat);
break;
case '-':
EmitDecVal(il, unit.Repeat);
break;
case '.':
EmitPutVal(il);
break;
case ',':
EmitGetVal(il);
break;
case '[':
EmitJmpForward(il, labelset);
break;
case ']':
EmitJmpBackward(il, labelset);
break;
default:
throw new InvalidProgramException();
}
return;
}
private void EmitIncPtr(ILGenerator il, int n)
{
il.Emit(OpCodes.Ldloc_1);
il.Emit(OpCodes.Ldc_I4, n);
il.Emit(OpCodes.Add);
il.Emit(OpCodes.Stloc_1);
return;
}
private void EmitDecPtr(ILGenerator il, int n)
{
il.Emit(OpCodes.Ldloc_1);
il.Emit(OpCodes.Ldc_I4, n);
il.Emit(OpCodes.Sub);
il.Emit(OpCodes.Stloc_1);
return;
}
private void EmitIncVal(ILGenerator il, int n)
{
il.Emit(OpCodes.Ldloc_0);
il.Emit(OpCodes.Ldloc_1);
il.Emit(OpCodes.Ldloc_0);
il.Emit(OpCodes.Ldloc_1);
il.Emit(OpCodes.Ldelem_U1);
il.Emit(OpCodes.Ldc_I4, n & 0xFF);
il.Emit(OpCodes.Add);
il.Emit(OpCodes.Ldc_I4, 0xFF);
il.Emit(OpCodes.And);
il.Emit(OpCodes.Conv_U1);
il.Emit(OpCodes.Stelem_I1);
return;
}
private void EmitDecVal(ILGenerator il, int n)
{
il.Emit(OpCodes.Ldloc_0);
il.Emit(OpCodes.Ldloc_1);
il.Emit(OpCodes.Ldloc_0);
il.Emit(OpCodes.Ldloc_1);
il.Emit(OpCodes.Ldelem_U1);
il.Emit(OpCodes.Ldc_I4, n & 0xFF);
il.Emit(OpCodes.Sub);
il.Emit(OpCodes.Ldc_I4, 0xFF);
il.Emit(OpCodes.And);
il.Emit(OpCodes.Conv_U1);
il.Emit(OpCodes.Stelem_I1);
return;
}
private void EmitPutVal(ILGenerator il)
{
il.Emit(OpCodes.Ldloc_0);
il.Emit(OpCodes.Ldloc_1);
il.Emit(OpCodes.Ldelem_U1);
il.EmitCall(OpCodes.Call, this.methodConsoleWriteChar, null);
return;
}
private void EmitGetVal(ILGenerator il)
{
il.Emit(OpCodes.Ldloc_0);
il.Emit(OpCodes.Ldloc_1);
il.EmitCall(OpCodes.Call, this.methodGetReader, null);
il.EmitCall(OpCodes.Callvirt, this.methodTextReaderRead, null);
il.Emit(OpCodes.Ldc_I4, 0xFF);
il.Emit(OpCodes.And);
il.Emit(OpCodes.Conv_U1);
il.Emit(OpCodes.Stelem_I1);
return;
}
private void EmitJmpForward(ILGenerator il, Stack<Tuple<Label, Label>> labelset)
{
var labelf = il.DefineLabel();
var labelb = il.DefineLabel();
il.Emit(OpCodes.Ldloc_0);
il.Emit(OpCodes.Ldloc_1);
il.Emit(OpCodes.Ldelem_U1);
il.Emit(OpCodes.Ldc_I4_0);
il.Emit(OpCodes.Beq, labelf);
il.MarkLabel(labelb);
labelset.Push(new Tuple<Label, Label>(labelf, labelb));
return;
}
private void EmitJmpBackward(ILGenerator il, Stack<Tuple<Label, Label>> labelset)
{
var labels = labelset.Pop();
var labelf = labels.Item1;
var labelb = labels.Item2;
il.Emit(OpCodes.Ldloc_0);
il.Emit(OpCodes.Ldloc_1);
il.Emit(OpCodes.Ldelem_U1);
il.Emit(OpCodes.Ldc_I4_0);
il.Emit(OpCodes.Beq, labelf);
il.Emit(OpCodes.Br, labelb);
il.MarkLabel(labelf);
return;
}
}
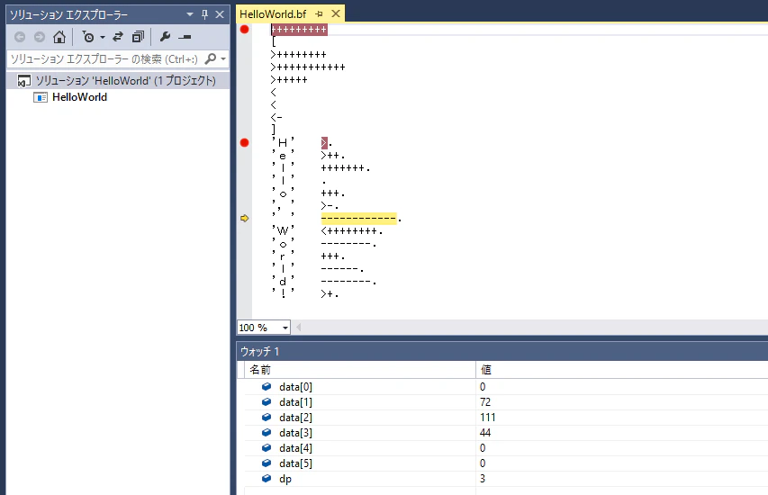
ステップ実行すると、'>', '<', '+', '-' の連続する箇所は一括りになっているはず...
