Brainf*ck のコードを .NET の IL で書き下して(コンパイルして)実行ファイルに。
で VisualStudio でステップ実行できるよう試みる。
using System;
using System.Diagnostics.SymbolStore;
using System.Collections.Generic;
using System.Linq;
using System.Text;
using System.IO;
using System.Globalization;
using System.Reflection;
using System.Reflection.Emit;
namespace bfnetcmp
{
class Program
{
static void Main(string[] args)
{
try
{
if (args.Length != 1)
{
Console.WriteLine("[usage] bfnetcmp srcfilepath");
return;
}
var compiler = new Compiler();
compiler.Compile(args[0]);
}
catch(Exception e)
{
Console.WriteLine(e);
}
return;
}
}
class Compiler
{
private MethodInfo methodConsoleWriteLine;
private MethodInfo methodConsoleWriteChar;
private MethodInfo methodGetReader;
private MethodInfo methodTextReaderRead;
public Compiler()
{
var typeConsole = typeof(Console);
this.methodConsoleWriteLine = typeConsole.GetMethod("WriteLine", new Type[] { typeof(string), });
this.methodConsoleWriteChar = typeConsole.GetMethod("Write", new Type[] { typeof(char), });
var piConsoleIn = typeConsole.GetProperty("In", BindingFlags.Static | BindingFlags.Public);
this.methodGetReader = piConsoleIn.GetGetMethod();
var typeReader = typeof(TextReader);
this.methodTextReaderRead = typeReader.GetMethod("Read", new Type[0]);
}
public void Compile(string srcfilePath)
{
var dirpath = Path.GetDirectoryName(srcfilePath);
var exeName = string.Format("{0}.exe", Path.GetFileNameWithoutExtension(srcfilePath));
var exePath = Path.Combine(dirpath, exeName);
var asmName = new AssemblyName(exeName);
var ab = AppDomain.CurrentDomain.DefineDynamicAssembly(asmName, AssemblyBuilderAccess.Save);
var mb = ab.DefineDynamicModule(exeName, exeName, true);
var sw = mb.GetSymWriter();
var sdw = sw.DefineDocument(srcfilePath, Guid.Empty, Guid.Empty, Guid.Empty);
var main = mb.DefineGlobalMethod("Main", MethodAttributes.Static, typeof(void), Type.EmptyTypes);
var il = main.GetILGenerator();
var locdata = il.DeclareLocal(typeof(byte[]));
locdata.SetLocalSymInfo("data");
var locdp = il.DeclareLocal(typeof(int));
locdp.SetLocalSymInfo("dp");
il.Emit(OpCodes.Ldc_I4, 30000);
il.Emit(OpCodes.Newarr, typeof(byte));
il.Emit(OpCodes.Stloc_0);
il.Emit(OpCodes.Ldc_I4_0);
il.Emit(OpCodes.Stloc_1);
var labelset = new Stack<Tuple<Label, Label>>();
using(var sr = new StreamReader(srcfilePath))
{
var cursor = new Cursor(sr);
int precol = cursor.Column;
int prerow = cursor.Row;
while(cursor.Next())
{
switch(cursor.Current[0])
{
case '>':
il.MarkSequencePoint(sdw, prerow, precol, cursor.Row, cursor.Column);
EmitIncPtr(il);
break;
case '<':
il.MarkSequencePoint(sdw, prerow, precol, cursor.Row, cursor.Column);
EmitDecPtr(il);
break;
case '+':
il.MarkSequencePoint(sdw, prerow, precol, cursor.Row, cursor.Column);
EmitIncVal(il);
break;
case '-':
il.MarkSequencePoint(sdw, prerow, precol, cursor.Row, cursor.Column);
EmitDecVal(il);
break;
case '.':
il.MarkSequencePoint(sdw, prerow, precol, cursor.Row, cursor.Column);
EmitPutVal(il);
break;
case ',':
il.MarkSequencePoint(sdw, prerow, precol, cursor.Row, cursor.Column);
EmitGetVal(il);
break;
case '[':
il.MarkSequencePoint(sdw, prerow, precol, cursor.Row, cursor.Column);
EmitJmpForward(il, labelset);
break;
case ']':
il.MarkSequencePoint(sdw, prerow, precol, cursor.Row, cursor.Column);
EmitJmpBackward(il, labelset);
break;
}
precol = cursor.Column;
prerow = cursor.Row;
}
}
foreach(var labels in labelset)
{
il.MarkLabel(labels.Item1);
}
il.Emit(OpCodes.Ret);
mb.CreateGlobalFunctions();
ab.SetEntryPoint(main);
ab.Save(exePath);
return;
}
private void EmitIncPtr(ILGenerator il)
{
il.Emit(OpCodes.Ldloc_1);
il.Emit(OpCodes.Ldc_I4_1);
il.Emit(OpCodes.Add);
il.Emit(OpCodes.Stloc_1);
return;
}
private void EmitDecPtr(ILGenerator il)
{
il.Emit(OpCodes.Ldloc_1);
il.Emit(OpCodes.Ldc_I4_1);
il.Emit(OpCodes.Sub);
il.Emit(OpCodes.Stloc_1);
return;
}
private void EmitIncVal(ILGenerator il)
{
il.Emit(OpCodes.Ldloc_0);
il.Emit(OpCodes.Ldloc_1);
il.Emit(OpCodes.Ldloc_0);
il.Emit(OpCodes.Ldloc_1);
il.Emit(OpCodes.Ldelem_U1);
il.Emit(OpCodes.Ldc_I4_1);
il.Emit(OpCodes.Add);
il.Emit(OpCodes.Ldc_I4, 0xFF);
il.Emit(OpCodes.And);
il.Emit(OpCodes.Conv_U1);
il.Emit(OpCodes.Stelem_I1);
return;
}
private void EmitDecVal(ILGenerator il)
{
il.Emit(OpCodes.Ldloc_0);
il.Emit(OpCodes.Ldloc_1);
il.Emit(OpCodes.Ldloc_0);
il.Emit(OpCodes.Ldloc_1);
il.Emit(OpCodes.Ldelem_U1);
il.Emit(OpCodes.Ldc_I4_1);
il.Emit(OpCodes.Sub);
il.Emit(OpCodes.Ldc_I4, 0xFF);
il.Emit(OpCodes.And);
il.Emit(OpCodes.Conv_U1);
il.Emit(OpCodes.Stelem_I1);
return;
}
private void EmitPutVal(ILGenerator il)
{
il.Emit(OpCodes.Ldloc_0);
il.Emit(OpCodes.Ldloc_1);
il.Emit(OpCodes.Ldelem_U1);
il.EmitCall(OpCodes.Call, this.methodConsoleWriteChar, null);
return;
}
private void EmitGetVal(ILGenerator il)
{
il.Emit(OpCodes.Ldloc_0);
il.Emit(OpCodes.Ldloc_1);
il.EmitCall(OpCodes.Call, this.methodGetReader, null);
il.EmitCall(OpCodes.Callvirt, this.methodTextReaderRead, null);
il.Emit(OpCodes.Ldc_I4, 0xFF);
il.Emit(OpCodes.And);
il.Emit(OpCodes.Conv_U1);
il.Emit(OpCodes.Stelem_I1);
return;
}
private void EmitJmpForward(ILGenerator il, Stack<Tuple<Label, Label>> labelset)
{
var labelf = il.DefineLabel();
var labelb = il.DefineLabel();
il.Emit(OpCodes.Ldloc_0);
il.Emit(OpCodes.Ldloc_1);
il.Emit(OpCodes.Ldelem_U1);
il.Emit(OpCodes.Ldc_I4_0);
il.Emit(OpCodes.Beq, labelf);
il.MarkLabel(labelb);
labelset.Push(new Tuple<Label, Label>(labelf, labelb));
return;
}
private void EmitJmpBackward(ILGenerator il, Stack<Tuple<Label, Label>> labelset)
{
var labels = labelset.Pop();
var labelf = labels.Item1;
var labelb = labels.Item2;
il.Emit(OpCodes.Ldloc_0);
il.Emit(OpCodes.Ldloc_1);
il.Emit(OpCodes.Ldelem_U1);
il.Emit(OpCodes.Ldc_I4_0);
il.Emit(OpCodes.Beq, labelf);
il.Emit(OpCodes.Br, labelb);
il.MarkLabel(labelf);
return;
}
}
public class Cursor
{
private TextReader sr;
private int column;
private int row;
private string current;
private TextElementEnumerator line;
public string Current
{
get { return this.current; }
}
public int Column
{
get { return this.column; }
}
public int Row
{
get { return this.row; }
}
public Cursor(TextReader sr)
{
this.sr = sr;
this.current = string.Empty;
this.column = 1;
this.row = 1;
}
public bool Next()
{
if (line == null)
{
string linetext = this.sr.ReadLine();
if (linetext == null)
{
this.current = string.Empty;
return false;
}
this.line = StringInfo.GetTextElementEnumerator(linetext);
}
if (!this.line.MoveNext())
{
this.line = null;
this.row++;
this.column = 1;
this.current = "\n";
return true;
}
string elm = this.line.GetTextElement();
this.column += elm.Length;
this.current = elm;
return true;
}
}
}
ステップ実行時のコード上の位置を示すのに MarkSequencePoint を使用している。
で、このメソッドを使う際、桁と行を渡す必要があるが、VisualStudio のエディタで見える桁をきちんと合わせないといけないと思っていた...
しかしながら、このメソッドに渡す桁は単に文字の位置でよい模様。
別の記事で全角/半角の考慮とかを含めた文字の桁、行を取得する処理を書いてたが、そこまで必要ではなかった...
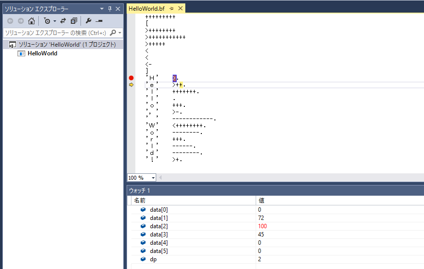
Hello, World! と表示する Brainf*ck のコード
+++++++++
[
>++++++++
>+++++++++++
>+++++
<
<
<-
]
'H' >.
'e' >++.
'l' +++++++.
'l' .
'o' +++.
',' >-.
' ' ------------.
'W' <++++++++.
'o' --------.
'r' +++.
'l' ------.
'd' --------.
'!' >+.
ビルドしてできた bfnetcmp.exe にソースコードを食わせると、
$ bfnetcmp.exe HelloWorld.bf
同ファイル名で拡張子が exe の実行ファイルと pdb ファイルができる。
VisualStudio を起動し、「ファイル」→「開く」→「プロジェクト・ソリューション」で exe を選択して開き。HelloWorld.bf をドロップして開く。
ブレークポイントを設定し、F5 で実行すると、設定したブレークポイントで止まってくれると思う。
