同僚の方に教えていただきました。
以前はノートブック上のビジュアライゼーションは、ノートブックダッシュボードというノートブック上のダッシュボードにしか追加することができませんでした。今回、ノートブック上のビジュアライゼーションをAI/BIダッシュボードに追加できるようになりました!
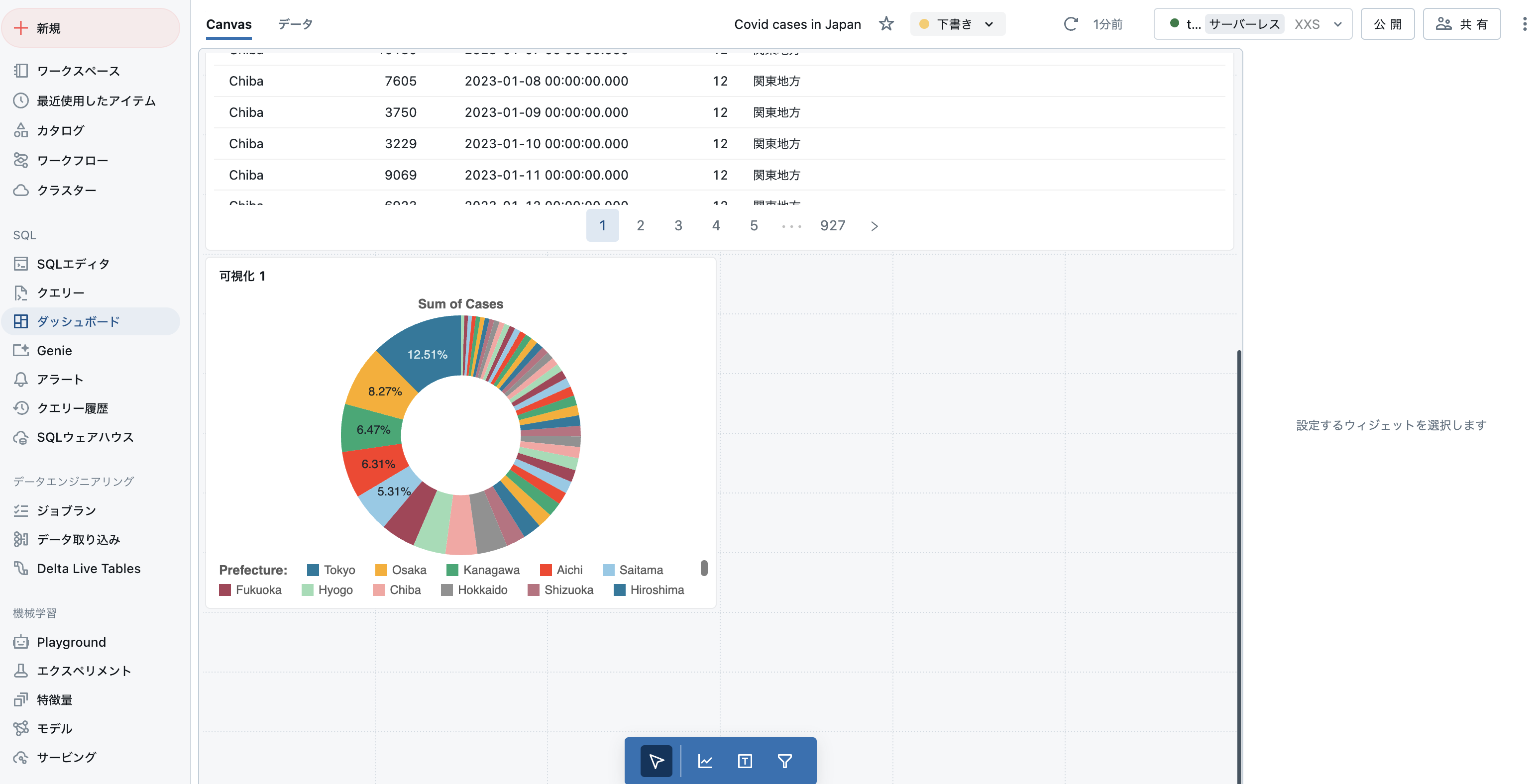
以下のようなダッシュボードがあるものとします。
SQLノートブックを作成します。
注意
本機能を利用するにはSQLセルでビジュアライゼーションを作成する必要があります。
以下のようなクエリーを実行します。
SELECT * FROM takaakiyayoi_catalog.japan_covid_analysis.covid_cases
ビジュアライゼーションのメニューにダッシュボードに追加が表示されています!

追加するビジュアライゼーションと追加先のダッシュボードを選択します。
取り込まれました!






