前提
SQLiteを用いたTODOアプリを作成する過程で環境変数の設定方法を新しく学んだので、自分の備忘録として記載しています。
行うこと
設定ファイルを用いて環境変数を外出しする。
手順
1.config.goを作成する
configディレクトリ配下にconfig.goを作成します。
2.設定項目を管理する構造体と各設定項目のフィールドを定義する
各設定項目を管理する構造体とフィールドを定義します。
今回はサーバとDBの設定項目として以下を定義します。
- Port:サーバのポート番号
- SQLDriver:使用するドライバーの名前
- DBName:使用するデータベースの名前
- LogFile:ログを出力するファイル名
3.構造体をグローバルに宣言する
2.で定義した構造体を外部から呼び出せるようにグローバルで宣言します。
4.iniファイルを作成する
config.iniという設定ファイルを作成します。
外出ししたい設定項目はconfig.iniファイル内に記載します。
5.設定項目を読み込む関数を作成する
以下のように、config.go内で、config.iniに記載した各設定項目を読み込む関数を作成します。
func LoadConfig() {
cfg, err := ini.Load("config.ini")
if err != nil {
log.Fatalln(err)
}
Config = ConfigList{
Port: cfg.Section("web").Key("Port").MustString("8080"),
SLQDriver: cfg.Section("db").Key("driver").String(),
DBName: cfg.Section("db").Key("name").String(),
LogFile: cfg.Section("web").Key("logfile").String(),
}
}
6.コンストラクタで5.で作成した関数を実行するように設定する
config.go内にinit関数を作成し、その中で5.で作成した関数を実行します。
これにより、main関数が実行される前に各設定項目を初期化することができます。
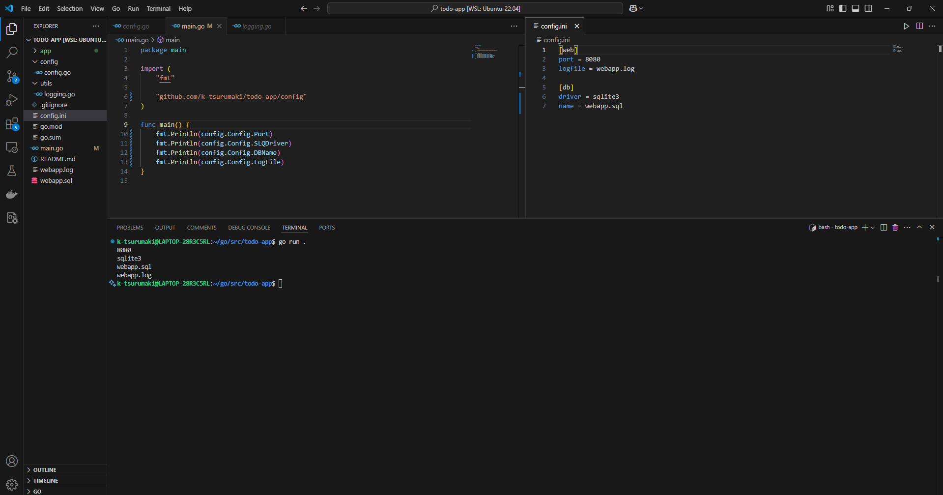
確認
main関数で各設定項目を表示してみます。
※補足
各設定項目をログファイルに出力する方法
utils配下にlogging.goというファイルを作成し、その中にログファイルの出力先やフォーマットを定義します。
func LoggingSettings(logFile string) {
logfile, err := os.OpenFile(logFile, os.O_RDWR|os.O_CREATE|os.O_APPEND, 0666) // 適当な権限を与えて読み込み
if err != nil {
log.Fatalln(err)
}
multiLogFile := io.MultiWriter(os.Stdout, logfile) // 出力先を標準出力とログファイルに指定
log.SetFlags(log.Ldate|log.Ltime|log.Lshortfile) // ログのフォーマットを指定
log.SetOutput(multiLogFile)
}
以下のように指定したフォーマットで標準出力にログが出力されます。
同様のフォーマットでログファイルにもログが出力されます。







