こちらの Youtube のプレイリストにしてくださっているシリーズの講義を進めています。量があるので数回に分けて取り扱おうかと。
ジオメトリノードの利点
複数の同じパーツをまとめて取り扱えて、その位置をずらしたり、個別の処理を加えることが出来ます。
例えばですが、これは自分がモデリングしたクーゲルシュラーバーと呼ばれるスプラトゥーンのブキです。同じパーツを 3 回コピーしていて、例えばこのパーツのサイズや形に変更があった際、コピーのやり直し or 全てのパーツに同じ変更をする必要があります。
ジオメトリノードを利用することで、1つのパーツにまとめられます。
それぞれ、y/z軸に±2ずらし、その方向に合わせてx軸に合わせた回転を行っています。
形を変える場合、編集はマスターの 1 回でOKです。
グループで似たようなことが出来ますが、まとめて一定の処理を行うことも可能ですし、ジオメトリノードなので、他のオブジェクトに対して適用することも出来ます(2枚目でしれっと subdivision かけており、編集モードのノードより細かいことが分かります)
この多様な操作をまとめて行える、という点がジオメトリノードの強みなのかな、と現在時点では感じています。
グラフを広げていく
今回作成する目標はこのようなものです。SAN値注意。
ざっくり目の手順ですが、まずは猿を適当に配置(移動、回転、リサイズ全部使いました)します。
この状態から下記の 2 つに分岐します。
- Subdivision Surface をかけて、そのまま Join Geometry → Output
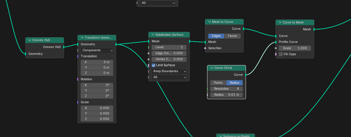
- Convex Hull(インスタンスを覆える最小の袋のようなイメージ)から始まるネットエフェクト(後述)
Convex Hull にかけると袋が出来ます。これを
- 小さくしつつ(必須ではない)
- Subdivision Surface にかけて(かけた方が綺麗)
- Mesh to Curve → Curve to Mesh とするとネットになります。ただ、この段階では点と線だけで、メッシュがありません
- そのため、Curve to Mesh の「Profile Curve」にて Curve Circle を指定し、非常に細い円柱を作成します
これでネットの出来上がりです。Output 直前の Join Geometry に繋げましょう。
その後もう少し動画ではあるのですが、個人的には現状必要?と思うので割愛。むしろ個人的には「猿回転させたら、ネットのアニメーション面白そうじゃね?」と感じました。
やってみましょう!...の前に、一度便利な操作をいくつか。
便利な操作 1: リルート
上の例で、Group Input の直後に Transform Geometry を挟み、共通の回転アニメーションを入れたくなったとします。
ただし、各 Transform Geometry ノードの前に個別に挟んで...というのは論外ですし、既に貼ってしまった辺を一度崩して再構成するのも面倒です。
そこで便利なのがリルート。Shift キーを押しながらマウスの右クリックをドラッグ、ナイフツールのようにまとめたい辺を切っていきましょう。
ボタンを離した際に中間点が作成されます。
こうすることで、前段に共通する処理を挟むことが出来るほか、グラフ全体を綺麗に整理する際に役立ちます。
(この点は G キーで移動できるらしいです)
便利な操作 2: フレーム
まとめてノードを移動させる際、ドラッグで矩形選択をして~とやることが多いと思います。ただ、まとめて動かすノードってある程度まとまりがあります。
フレームという機能では(個人的に現在時点で感じているポイントとして)下記が便利です。
- まとめて動かせる
- 見やすい!!!(フレームに名前を付けたり、色を付けられる)
Shift+A → Layout → Frame より利用が可能です。
便利な操作 3: グループ
フレームからさらに一段進んだのが「グループ」です。まとまった処理を 1 つのノードに圧縮することで見やすさ・操作のしやすさを維持してくれます。
グループにしたいノードたちを選択し、Ctrl+G で作成できます。グループはダブルクリックすることで「グループ内のノードの編集」が可能です。
アニメーションを作成してみた
ネットに対して動作を入れているのではなく、動作に対してネットを入れているため、時々線が飛ぶ瞬間が目立ちます。が、原因も分かっているし良い感じに見えますね。
まとめ
- ジオメトリノードを用いることで多様な表現を複数のオブジェクトに渡って適用することが出来る
- リルート・フレーム・グループを活用して、ジオメトリノードを見やすい状態で大きくしていきましょう














