今回は日本CTO協会理事を務めるCTO今村さんの特別セミナーに参加してきました。そこで得たものを共有しつつ、ここで記事にすることで頭にこのマインドを刷り込みます。
1. 活躍するための習慣を身につける
・周囲を巻き込む行動
-
技術記事の共有
技術記事の共有はチームとのコミュニケーションで大切!!仲間のモチベーションの向上や開発のヒントになる。
→チームで成長する これ大事 -
チームに馴染む
謙虚さ・尊敬・信頼:人間関係の衝突はこれらのいずれかが欠けたときに起こる。リスペクトを忘れない。
・圧倒的なインプット・アウトプット
- 毎日1時間は何があっても勉強する
- 技術のトレンドを常にキャッチアップし続ける
・客観的に自分を観察する
-
例:コードレビュー
- 「このメソッドの制御フローは完全に間違っています。みんなが使っているABCパターンを使うべきです」
→「この部分の制御フローがよくわからないのですが、ABCパターンを使うと読みやすくなるのでしょうか?」
- 「このメソッドの制御フローは完全に間違っています。みんなが使っているABCパターンを使うべきです」
- 自分の書いたコード ≠ 自分自身
・特許的な観点を意識する
- これまでの方法における「課題」は何だったのか
- その解決のために必要な技術や考え方は何か
- そのアイデアは既存の方法よりも優れているか?
日々の業務の中にイノベーションを生む機会はたくさんあります。毎プロジェクト、毎機能開発ごとに特許的な視点を持ちましょう。
・テクノロジーのトレンドを知る
- どんな技術にもライフサイクルと呼ばれるものがある。
知らないから使わないじゃなくて、知ってるけどこの機能はこの技術のほうがいいから使わない。日々の技術のキャッチアップは大切!!
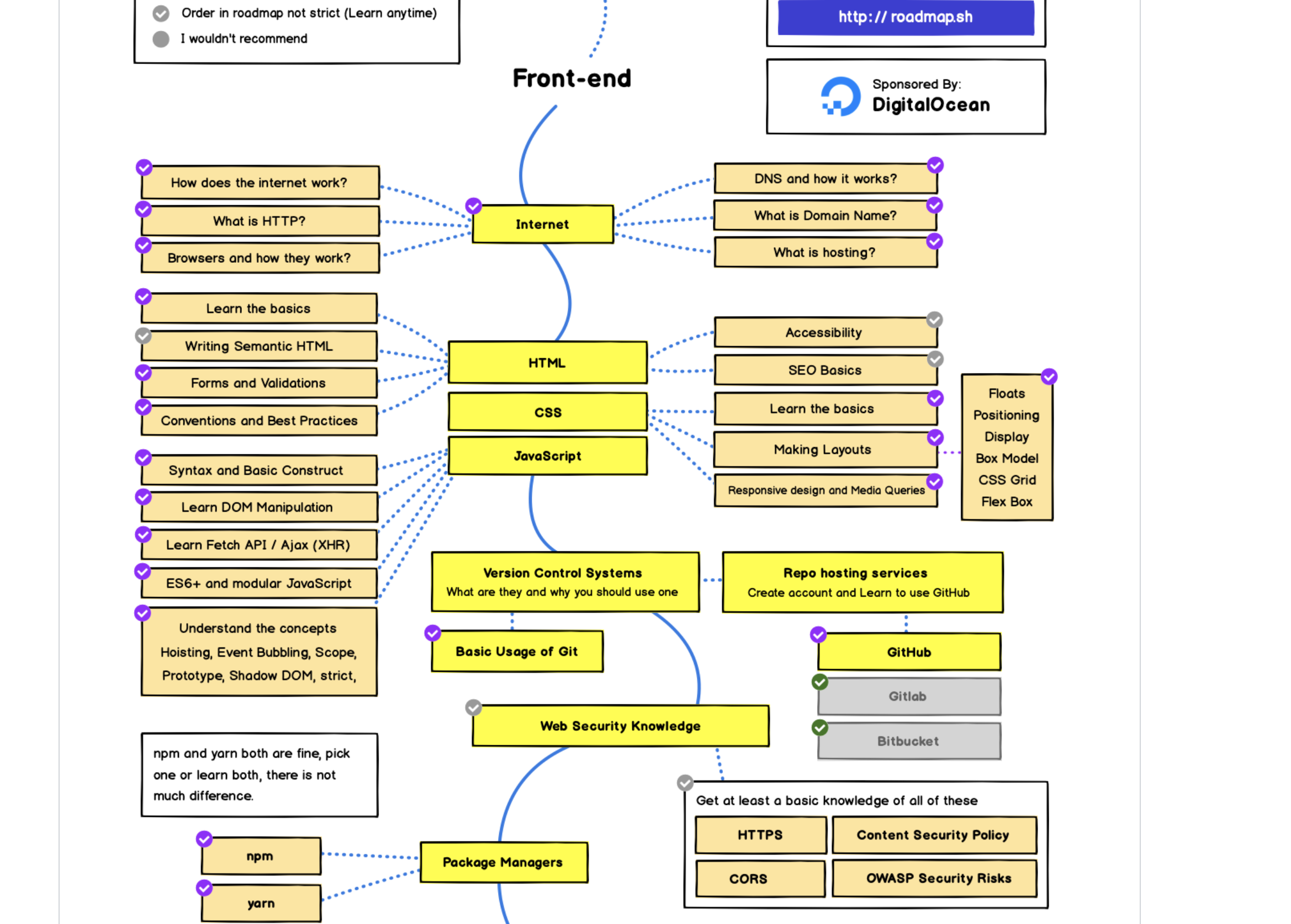
・各分野のテクノロジーのロードマップを参考にする
- 各分野の技術トレンドを押さえ、日々の技術選定や新しいものを学ぶ際の参考にする
2. 高い開発生産性を実現し続ける
・開発生産性を上げる
- 開発生産性とは、ソフトウェア開発におけるコードの品質やデリバリー速度・安定性などを指標化したもの
- 開発生産性を向上させることで、開発組織のスループットを高め、顧客・ユーザーへの提供価値を上げる
事業・プロダクトのKPI → プロダクトの品質、開発組織のスループット → Four Keys
Four Keysとは、DevOps Research and Assessment(DORA)チームが6年間の研究から確立した、ソフトウェアエンジニアリングチームのパフォーマンスを示す4つの指標です。
3. 生成AIを活用して事業貢献を目指す
・AIをエンジニアとして使いこなす
- 生成AIの利用・普及により、コードを書く難易度と工数は下がります。エンジニアとしては、より前後のプロセスを含む状況で付加価値を発揮する必要があります。特に、開発における上流プロセスへの理解が重要になります。また、すべてのプロセスで生成AIの活用が必須となります。
AIを武器にする/プロダクトに生成AIを組み込む
- 生成AIの登場により、これまで工数がかかっていたことや技術的に難しかったことが簡単になりました。プロダクトに生成AIを組み込み、ユーザー体験をさらに向上させ、事業への貢献を目指します。
要約
-
活躍するための習慣を身につける
- インプット、アウトプット、HRT(謙虚さ、尊敬、信頼)、技術的挑戦、技術トレンドを継続的にキャッチアップする
-
高い開発生産性を実現し続ける
- Four Keysを活用し、開発者体験を改善・実現する
-
生成AIを活用して事業貢献を目指す
- 生成AIの活用を前提に、エンジニアとしての仕事の幅を広げる
- プロダクトに生成AIを取り入れ、新たなユーザー価値の提供を目指す
感想
やはり今のエンジニアはただものを作るというでけではなく、なにがユーザーにとって重要なのかを考えて作らなければならないことを改めて実感しました。このセミナーで学んだことを頭にい入れ習慣化させていくことで、そのプロダクトで何がしたいのかつまり、ユーザーに何を提供するのかを考え提案できるエンジニアになろうと思います。



