技術革新に伴う法人向けネットワークスイッチの需要増
クラウドサービスに基づくIoT(Internet of Things、モノのインターネット)・有線&無線接続技術の普及を見込んで、企業は次世代ネットワークへの移行を完成させ、自社の無線LANが異なる規格(Wi-Fi6、Wi-Fi5など)のデバイスに対応できるように本腰を入れようとしています。デローログループ(Dell'Oro Group、通称デルオロ、通信市場の調査レポートを出版する会社)の調査レポートによると、2020年までに法人向けネットワーク市場における1Gbpsから2.5Gbps/5Gbpsへの普及が予想され、2.5G/5G/10Gポートの増設は2500万個以上増える見込みです。
マルチギガビットによる選択肢の多様化
1Gスイッチではほとんどの企業の日常業務(デスクトップ、プリンター、アクセスポイントなどのデバイス)に対応できるため、広く普及しました。しかし、技術革新に伴う新しい通信規格の導入・モバイルデバイスの普及によって、元のネットワークでは手に負えなくなりました。例えば、5G通信、ゲーミングパソコン、データーセンター、NAS(Network Attached Storage、ネットワーク対応HDD)、Wi-Fi6対応アクセスポイントなどの新設備・新技術に必要なネットワーク帯域幅・通信速度を提供することは1Gスイッチにとって、冗談だといっても過言ではないだろう。確かに、10Gイーサネットネットワークへの移行は問題解決策の一つですが、それを実現するために、Cat5eやCat6ケーブルの代わりにCat6aケーブルを使用する必要があって、コスト増加に繋がりかねません。
そのような窮地から脱出するために、マルチギガビットスイッチを導入するという提案が挙げられました。2.5G/5G対応のNbase-T スイッチを使用することで、現存ネットワークを覆さない上で、1Gと10Gの均衡を取れました。元のケーブルを使用してコストが削減され、マルチギガビットスイッチを導入して多様化した需要に対応できるようになるというソリューションは中小・中堅企業に最適な提案だと考えられます。
| 1G | 2.5G | 5G | 10G | |
|---|---|---|---|---|
| Cat5e | √ | √ | √ | × |
| Cat6 | √ | √ | √ | √ (55m) |
| Cat6a | √ | √ | √ | √ (100m) |
FS 法人(企業)向けマルチギガビットスイッチ
新発売のFS S5860-24XB-U ギガビットイーサネットスイッチは規模の違う企業に適します。現存のネットワークを利用したままに、FS S5860-24XB-Uを導入することを通して、ネットワーク帯域幅を広げ、通信速度を高めることができます。S5860-24XB-Uマルチギガビットイーサネットスイッチについての詳しい情報は下記の図表をご覧ください。
| S5860-24XB-Uシリーズスイッチの特徴 | メリット |
|---|---|
| マルチスピード(100M/1G/2.5G/5G/10G)自動検知ポート | 多様化したデバイス・需要に対応 |
| 1000base-t 1G/10G SFP+モジュール(RJ45)・10G/25G SFP28 | 高い柔軟性・拡張性を実現 |
| IEEE 802.3af/at/bt対応 最大90WのPoE給電 | 古いPoE規格との互換性、次世代アクセスポイントに給電可能 |
| IPv4/IPv6デュアルスタック・IPv6ルーティングプロトコル | IPv6ネットワークへのスムーズな移行 |
| VSU技術(Virtual Switch Unit)による仮想スイッチ機能を代行する物理スイッチ | 短時間で故障修復 |
| 1+1リダンダント(冗長化)電源及び3リダンダントスマートファン | 省エネルギー・ノイズ低減・安定した動作 |
マルチスピードスイッチで無線LAN環境を改善
FS マルチギガビット・マネージスイッチは、ネットワークに接続したデバイスの通信速度・応答時間を改善することで、無線&有線LANのパフォーマンス向上を実現しました。24個の10GBase-T(1G/2.5G/5G)ポートを搭載するS5860-24XB-Uマルチスピードスイッチは、Wi-Fi6対応のアクセスポイントを介して、2.5Gbpsまたは5Gbpsの通信速度をユーザーに提供することができます。新たな敷設工事を行わずにWi-Fi6規格・IoT関連デバイスの導入を実現し、次世代ネットワークへのスムーズな移行を可能にしました。
強化されたPoE給電機能
PoE給電機能の中に広く用いられる規格であるPoEとPoE+はそれぞれ最大15.4W/30Wの電力を供給することが可能です。30W以上になると、電源を設置する必要があるため、相当の時間・コストを費やさなければなりません。FS S5860-24XB-UギガビットイーサネットPoEスイッチはPoE(IEEE 802.3af)、PoE+(IEEE 802.3at)、PoE++(IEEE 802.3bt)に対応し、15.4W/30W/60W/90Wの最大給電力で通信速度を確保した上で、複数の端末に給電できます。
簡単に無線LANの範囲を拡張
1Gbpsから2.5Gbpsへ、5Gbpsから10Gbpsへの切り替えは接続したデバイスの数量・用途次第に行われます。新しいデバイスや設備を加える際に、FS S5860-24XB-Uマネージスイッチは論理スイッチの機能を果たし、IPアドレス、CLI(Command Line Interface、コンピュータやソフトウェアが利用者に情報を提示したり捜査を受けたりする方法)、自動設定機能(auto-configuration )を通じて、違う場所にいるユーザー(端末)を管理・監視し、管理者の業務効率を向上させることが可能です。
関連製品及びソリューション提案
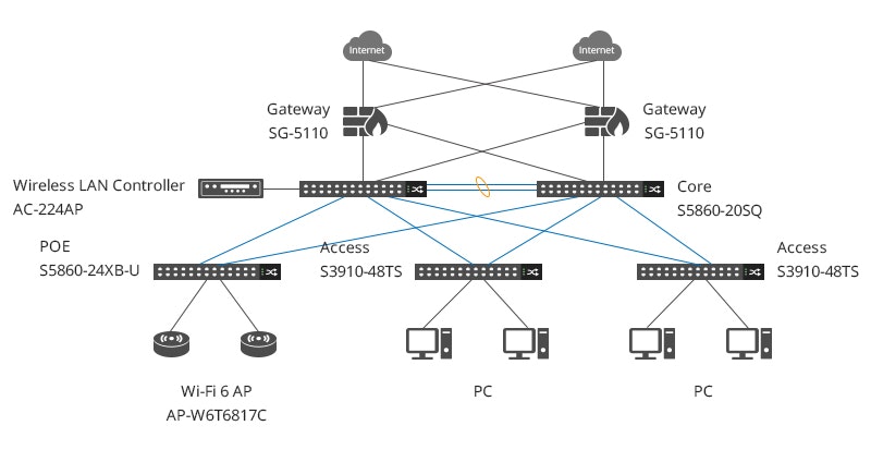
FS S5680-24XB-Uシリーズスイッチは2.5G/5G/10Gポートを備え、レイヤ3機能を持つ10G/25Gアップリンクポート・コア層に配置される40G/100Gポートを通して、高速かつ高帯域幅のパフォーマンスを実現しました。また、FS S5680-24XB-Uシリーズスイッチを用いたネットワークソリューションは法人のお客様に次世代ネットワークへのスムーズな移行をお手伝いします。弊社(FS)はお客様の抱えた多様化した需要に応じて、最適のネットワークソリューションを提案することを目指しています。
上記の図によると、ネットワークの構築にはコア層のスイッチ、無線LAN関連機器、コアスイッチ、PoEスイッチ、Wi-Fi6アクセスポイント、無線LANコントローラなどといったネットワーク機器が存在します。そのソリューションを実現したことで、企業お客様の抱えた課題を解決することが可能です。
-
1、最大1500台デバイスや端末の同時接続
-
2、高い安全性・安定性を確保した次世代ファイアウォール機能
-
3、電波干渉に強いWi-Fi6の実用
-
4、簡単な操作方法でデータ受送信


