この度、実は前から考えていた、フレームワークアプリを作りました!
以前、↓Nolaというサービスを見かけたときに、小説→経営や起業に置き換えたエディターツールって便利なのでは?と思ったのがきっかけです。
アプリ紹介
そこで今回、経営・起業フレームワーク分析ができるアプリ、Compassbookを作成しました。
PEST分析、3C分析、STP分析、4P分析、ビジネスモデルキャンバスの記入が可能です。
サイトはこちら
URL:https://compassbook.onrender.com/
閲覧用アカウント
ID:test@test.co.jp
Pass:111111
※自由に書き込みや登録いただいて大丈夫です。その際はご自身でアカウントを作成ください。
※ポートフォリオの役割があるため、場合によっては投稿を削除する可能性がございます。予めご了承ください。
Githubはこちら
https://github.com/yusukesugahara/compassbook
サービス概要
経営や起業のためのフレームワーク分析を行えるアプリです。
PEST、3C、STP、4P、ビジネスモデルキャンバスのフォーマットが利用可能です。
順次フレームワークは追加予定です。
開発背景
1、もともと経営や起業といった分野に興味があり、こういうアプリを作ってみたかった。
本屋さんに行ったらビジネス書コーナーまっしぐらという私です。とにかくビジネス書が好きなので、私の好きな二つを組み合わせて(IT×経営・起業)今回のアプリを作成しました。
2、Ruby on Railsを使用したアプリを作るため
現在転職活動中です。応募先企業様にRuby on Railsを使用されていることがあり、ポートフォリオとしてこちらのアプリを作りました。
MERNスタックとRails違い
先週まで、MERNスタックでアプリを作り、今回はRailsでアプリを作りました。
感想としては、簡単に書けるのはRailsだと感じました。MVCの形で、記載するファイルが少ないためどこに何を書いたのかも探しやすい。
また、ドキュメントが日本語化されていることや、日本語の検索結果にRailsの情報が出やすいことが良いことだと思いました。
一方で、ChatGPTを使って開発する場合、Railsは弱いのかなと感じました。MERNスタックの時に比べて、情報が出にくいと感じました。英語圏のデータを使っているためか???
おそらく、作りやすさ以外の動作速度など非機能要件的なところで差がつくのかなと仮説を考えてみたり。。。
今後学習を続けながら、どんな差があるのかを確認できたらと思います。
メイン機能
一覧表示・記事閲覧
投稿の作成、編集、削除機能
その他機能
ユーザー登録、ユーザーログイン
工夫点
・ボタンの色や配置を工夫し、直感的に操作できるようになっています。
・セキュリティ対策**:ログインパスワードの暗号化、ユーザー認証機能の実装を行っています。
苦労した点
Herokuが有料化されていたため、無料で使えるサーバを自ら探しました。その結果、Renderに選定しました。
Dockerを使ってのデプロイで、初めてだったので苦労しながらなんとかデプロイできました。
Renderはエラーログの出力が充実しておらず?エラーは出ているものの詳細な情報がなく苦労しました。
こちらの記事に書いています。
https://qiita.com/sghr2020/items/822008e9987ad88a6bc6
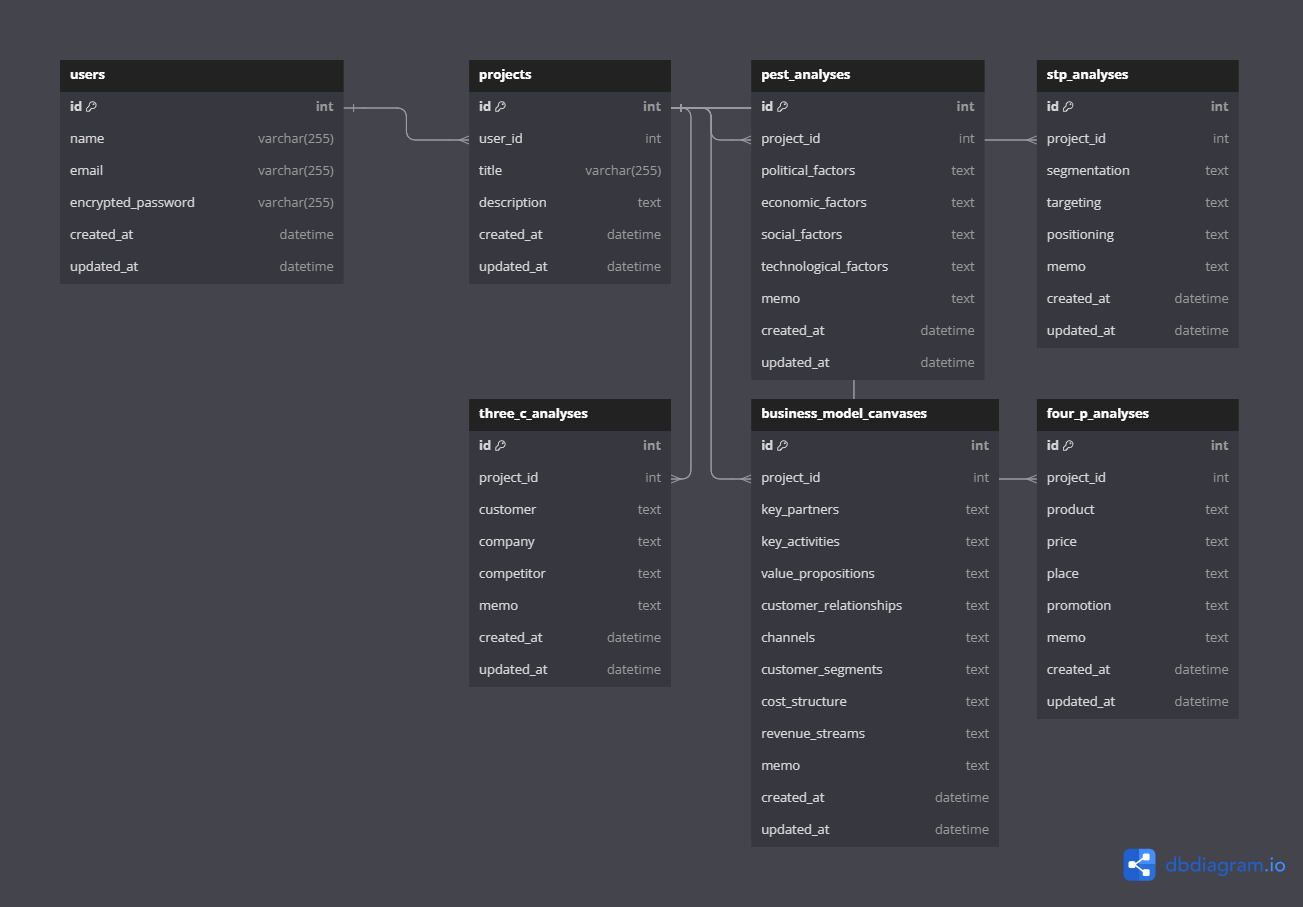
ER図作成
構成図
技術スタック
| カテゴリ | 技術スタック |
|---|---|
| フロント・バックエンド | Rails 7.2.1 Ruby3.2.0 |
| データベース | PostgreSQL 13 |
| 開発環境 | Docker |
| デプロイ | Render |
終わりに
最後までご覧いただきありがとうございました。
今後もアプリ制作を続けていきたいと思っております。
フィードバック等ございましたらいただけますと幸いです。
何卒、よろしくお願いいたします。




