Vivado のシミュレーションを使う
Cora Z7 を対象としたいのでまずは xc7z7007sclg400-1 のプロジェクトを作ります。
polyphony が生成した Verilog ファイル
simu.py で出来たファイルは .tmp 内にあります。ここでは前回と同様 adder.py をコンパイルしています。
simu.py 実行
> ../polyphony/simu.py adder.py
Compiling: [=========================] 100% ... printresouces
(99, 66, 2)
v = 3
170:finish
> ls .tmp
_adder.v debug_log debug_log.top.adder test*
adder.v debug_log.top debug_log.top.test test.v
簡単な足し算プログラムで出来た test.v _adder.v の Verilog を Vivado に追加します。test.v はシミュレーション用です。
シミュレーション実行
Run Behavioral Simulation を実行します。
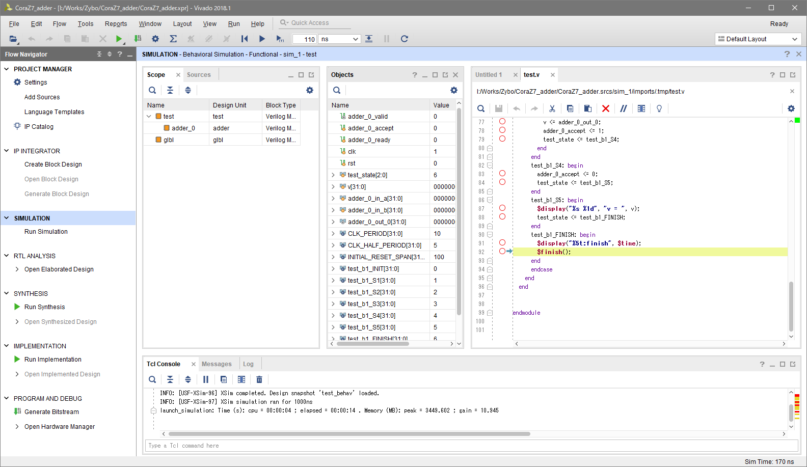
シミュレーション用の画面になりました。finish で止まっていてすでに実行済みのようです。
シミュレーション結果を見る
Untitled のタブがシミュレーション結果です。うまくいったようです。





