はじめに
Keycloakでは、アイデンティティブローカリング機能(Keycloakでの認証をGitHubなどの外部IdPに委任する機能)などで、Keycloakと外部システムが直接HTTPS通信をするケースがあります。
このようなケースでHTTPS通信内容をデバッグしたい場合、tcpdumpなどでキャプチャするのが一般的だと思いますが、現場から離れているとtcpdumpのコマンドやキャプチャ結果の確認方法を忘れてしまいます![]()
そのため、本記事ではそんなエンジニアでも簡単にGUIからHTTPS通信内容をデバッグできる方法を備忘を兼ねて残しておきます。
環境前提
Keycloakの動作環境は以下とします。Windows環境のlocalhostで動作させる前提です。
| 分類 | プロダクト・バージョン |
|---|---|
| OS | Windows 11 |
| JDK | OpenJDK 21.0.4(MS Build) |
| Keycloak | 26.0.1 |
また、手順中で利用するソフトウェアは以下のとおりです(予めインストールしておくと良いと思います)。
| プロダクト | バージョン | 用途 |
|---|---|---|
| Fiddler Classic | v5.0.20244.10953 | HTTPS通信の終端、プロキシ、通信内容の可視化 |
| OpenSSL | OpenSSL 3.3.2 3 Sep 2024 | 証明書の変換(cer→pem) |
どのHTTPS通信を解析するの?
Keycloakのログイン画面からGitHub(外部IdP)のログイン画面に遷移し、GitHub側でログインした際にKeycloakとGitHubで通信される内容を解析してみようと思います。
なお、本記事では、KeycloakにおいてGitHubで外部IdP認証を行う方法については触れません。
下記のQiita記事が詳しいですので、こちらをご参照ください。
https://qiita.com/suin/items/cb60e903eb1ddb15719b
(Keycloakの青本にもGitHubで外部IdP認証を行う方法を執筆していますので、気になる方はこちらもチェックをお願いします…)
https://www.ric.co.jp/book/new-publication/detail/2081
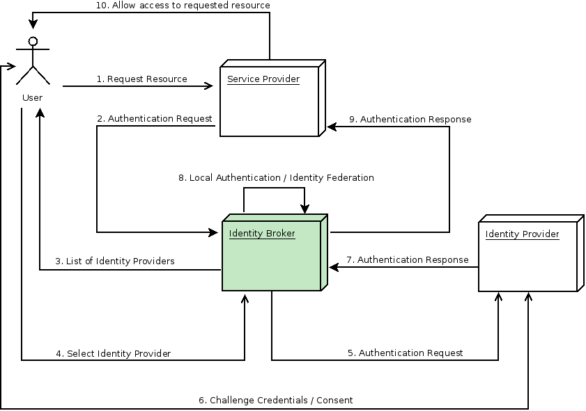
Identity Brokeringの処理フローで言うところの、下図の「7. Authentication Response」に相当する箇所の通信を解析します。
Identity BrokerがKeycloak、Identity ProviderがGitHubに相当します。
(GitHubの場合、7.は単純なレスポンスだけではなく、KeycloakからUser情報取得APIもコールされます)

Fiddler ClassicでHTTPS通信を復号する
Fiddler Classicは、HTTP/HTTPS通信のキャプチャに特化したトラフィック解析ツールです。
インストール方法などは参考となるQiita記事がいくつかありますので、そちらをご参照ください。
https://qiita.com/nt-7/items/c897e9460ef43af6ed14
まず、Fiddler ClassicでHTTPS通信を復号する設定を適用します。
Fiddler Classicの起動後、Tools → Options...を開きます。
ダイアログが開くので、HTTPSタブのDecrypt HTTPS trafficとIgnore server certificate errorsにチェックを入れてOKをクリックします。
この時点で、EdgeなどのブラウザからインターネットへのHTTPS通信は復号されるようになり、Fiddler Classic上で通信内容を確認することができます。
試しにGoogle検索で「Keycloak」と検索した時のFiddler Classicの様子がこちらです。Edgeのプロセスでレスポンスの内容が見えていることが確認できます。

HTTPS通信内容を表示できるのは、Fiddler Classicでパケットキャプチャしている間はOSのプロキシ設定にFiddler Classicが適用され、Fiddler ClassicでHTTPS通信を復号しているためです。
但し、Javaアプリケーション(Keycloak)は自動でFiddler Classicをプロキシして通信してくれません(下図のイメージ)。
そのため、手動でFiddler Classicをプロキシするよう設定する必要があります。
Fiddler Classicからルート証明書をエクスポート・変換する
ここからはKeycloakのHTTPS通信内容を解析する手順を説明します。
ブラウザ以外のHTTPS通信を解析するケースを想定してか、Fiddler Classicではルート証明書をエクスポートできるようになっています。
先ほど利用したダイアログのHTTPSタブからActionsボタンをクリックし、Export Root Certificate to Desktopをクリックします。
すると、デスクトップにFiddlerRoot.cerがエクスポートされます。
証明書をJavaアプリケーション(Keycloak)で読み込めるよう、cerからpemに変換します。変換にはOpenSSLを利用します。
openssl x509 -inform der -in FiddlerRoot.cer -out FiddlerRoot.pem
これで、FiddlerRoot.pemができあがりました。
Keycloakのトラストストアのディレクトリに証明書を配置する
KeycloakがFiddler Classicのルート証明書を認識できるよう、適切な場所にFiddlerRoot.pemを配置する必要があります。
Keycloakでは、[Keycloakのホームディレクトリ]/conf/truststores配下にFiddlerRoot.pemを配置しておくと、起動時に自動で読み込まれます。
なお、証明書の配置先ディレクトリは、Keycloakのtruststore-pathsオプションから指定することもできます。
https://www.keycloak.org/server/keycloak-truststore#_configuring_the_system_truststore
KeycloakのHTTPS通信をFiddler Classicを経由(プロキシ)させる
Keycloakでは、環境変数のHTTP_PROXY HTTPS_PROXYからプロキシサーバを指定できます。
そのため、Keycloakの起動前にFiddler Classicをプロキシサーバとして環境変数に設定しておきましょう。
set HTTP_PROXY=http://127.0.0.1:8888
set HTTPS_PROXY=http://127.0.0.1:8888
Javaアプリケーションの場合、起動時の引数やJAVA_OPTSで-Dhttps.ProxyHost -Dhttps.ProxyPortによりプロキシを指定できますが、Keycloakの場合はこれらの引数は無視され、代わりに環境変数のプロキシ設定が適用されるようです。
https://github.com/keycloak/keycloak/issues/13693
以上で設定は終わりです。
これでFiddler ClassicのGUIからKeycloak・外部IdP間のHTTPS通信内容を確認できるようになります。
この状態で冒頭のKeycloakからGitHubへの外部IdP認証を行ってみましょう。GitHubへのリクエスト内容、GitHubからのレスポンス内容などを確認できるはずです。

例えば、上記画像のProcess列が「java」となっている箇所がKeycloak(Javaアプリケーション)・GitHub間の通信内容になります。
KeycloakからGitHubのユーザ取得APIが呼び出され、そのレスポンスとしてユーザ情報が返却されていることが分かります。
以上で、GitHub側の属性がKeycloakに正しくマッピングされていない、といったケースで実際に通信を解析してデバッグできるようになりました。
まとめ
今回は、Keycloakと外部IdP間のHTTP通信を解析する手順を試してみました。
知らないとやり方に迷うところもあるので、誰かの参考になれば幸いです。








