Cisco ルーターで pppoe サーバーを作成する
| セグメント | |
|---|---|
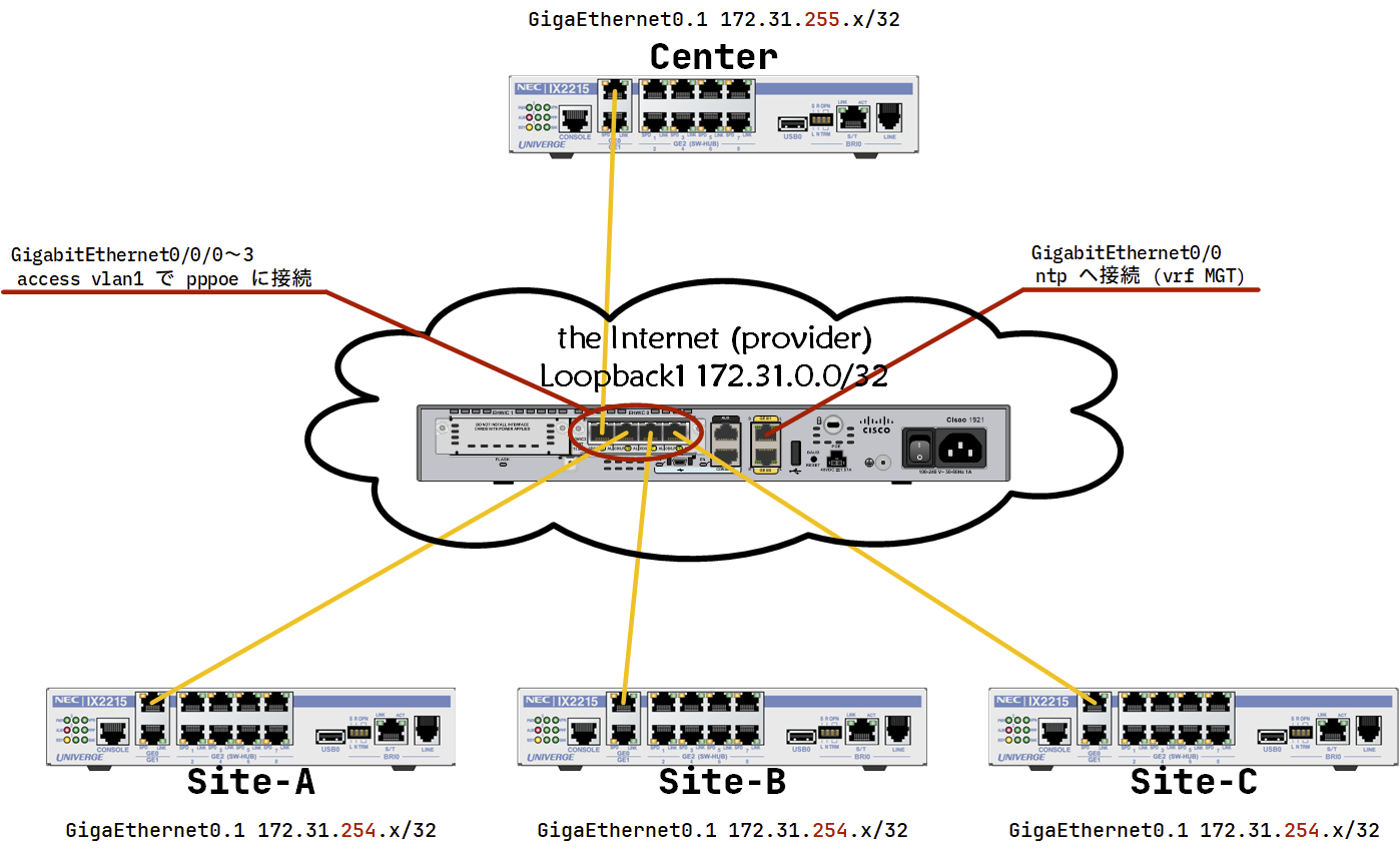
| pppoe サーバ | 172.31.0.0/31 |
| Center | 172.31.255.x/24 |
| Site-x | 172.31.254.x/24 |
- Site-x をダイナミック IP で設定する (Dynamic IP-1)
- Center を別セグメントのダイナミック IP で設定する (Dynamic IP-2)
- Center を固定 IP で設定する。 (Static IP)
pppoe サーバになる機械の情報
Cisco 1921 (giga 2port) に 4port スイッチカードを追加したもの。
Router#show version
Cisco IOS Software, C1900 Software (C1900-UNIVERSALK9-M), Version 15.1(4)M9, RELEASE SOFTWARE (fc3)
Technical Support: http://www.cisco.com/techsupport
Copyright (c) 1986-2014 by Cisco Systems, Inc.
Compiled Fri 12-Sep-14 10:32 by prod_rel_team
....
Cisco CISCO1921/K9 (revision 1.0) with 487424K/36864K bytes of memory.
Processor board ID FGL184220QJ
6 Gigabit Ethernet interfaces
1 terminal line
1 Virtual Private Network (VPN) Module
DRAM configuration is 64 bits wide with parity disabled.
255K bytes of non-volatile configuration memory.
245744K bytes of USB Flash usbflash0 (Read/Write)
....
Router#show inventory
NAME: "CISCO1921/K9 chassis", DESCR: "CISCO1921/K9 chassis"
PID: CISCO1921/K9 , VID: V05 , SN: FGL........
NAME: "4 Port GE Non-POE EHWIC Switch on Slot 0 SubSlot 0", DESCR: "4 Port GE Non-POE EHWIC Switch"
PID: EHWIC-4ESG , VID: V01 , SN: FOC........
先ずは site 側の 172.31.254.x を配布する部分を作成する。(Dynamic IP-1)
基本的な設定を入れる
hostname PPPoE-Server
spanning-tree portfast bpduguard
clock timezone JST 9 0
service timestamps debug datetime msec localtime show-timezone
service timestamps log datetime msec localtime show-timezone
ip routing
no ip domain lookup
ssh でのログインの設定
username admin algorithm-type sha256 secret Cisco1
enable algorithm-type sha256 secret Cisco2
ip domain name my.home
crypto key generate rsa modulus 4096
ip ssh version 2
ip access-list extended MGT_SSH
permit tcp 10.0.0.0 0.255.255.255 host 0.0.0.0 eq 22 log MGT_SSH
permit tcp 172.16.0.0 0.15.255.255 host 0.0.0.0 eq 22 log MGT_SSH
permit tcp 192.168.0.0 0.0.255.255 host 0.0.0.0 eq 22 log MGT_SSH
permit tcp 100.64.0.0 0.63.255.255 host 0.0.0.0 eq 22 log MGT_SSH
deny ip any host 0.0.0.0 log MGT_SSH
line vty 0 15
access-class MGT_SSH in
transport input ssh
login local
username admin ~ ssh 接続の時のパスワード
enable ~ enable パスワード
ip domain name my.home ssh 用の証明書を作成するためにドメインを設定
crypto key generate rsa modulus 4096 rsa の証明書を作成
ip ssh version 2 ssh ver 1 は使わない
ip access-list extended MGT_SSH ssh の接続元をプライベートアドレス、CGN (キャリアグレードナット) からに制限する。
host 0.0.0.0 は、ルータ自身のアドレスのこと。(実際のルータアドレスを指定すると通信できない→特定のアドレスだけ ssh で待ち受けることは不可)
line vty 0 15 telnet/ssh のリモートアクセスを 0~15 (16セッション) 許可する
access-class MGT_SSH リモートアクセスに access-list の MGT_SSH を適用、
transport input ssh ssh の接続を受け付ける
transport input telnet ssh とすれば、telnet & ssh の両方を受け付ける
login local 接続時のアカウントはルータ上のアカウントを利用 (username admin ~)
ssh での接続パスワードを Cisco1 とし、enable パスワードを Cisco2 に設定。
暗号化方式が古いため ssh -o KexAlgorithms=+diffie-hellman-group14-sha1 -c aes256-cbc admin@A.B.C.D で接続。
ntp 設定
ログ設定をしたのでタイムスタンプが気になるので ntp を設定。影響が出ないように vrf を切る。
ssh もこの vrf から接続できるように設定。(接続元はプライベートアドレスと CGN)
vrf definition MGT
description Managemane_LAN
rd 1:100
address-family ipv4
interface GigabitEthernet0/0
vrf forwarding MGT
ip address dhcp
no shutdown
ntp server vrf MGT 210.173.160.87 minpoll 4
line vty 0 15
access-class MGT_SSH in vrf-also
in vrf-also vrf を制限せずに telnet/ssh を受け付ける (なければデフォルトの vrf のみ接続可能)
ユーザーとパスワードの登録
username site-A@Cisco password pass-A
username site-B@Cisco password pass-B
username site-C@Cisco password pass-C
username site-D@Cisco password pass-D
username site-E@Cisco password pass-E
secret だと認証が通りません。
pppoe クライアントのアドレスプールを定義
ip local pool PPPOE_POOL 172.31.254.1 172.31.254.254
pppoe サーバのアドレスを定義
- Loopback1 interface にアドレスを設定
interface Loopback1
ip address 172.31.0.0 255.255.255.255
サーバー側のトンネルの定義
- mtu を設定
- ループバックインターフェイスを利用
- クライアントのアドレスは PPPOE_POOL から
- ppp 認証は chap ※
- DNS を渡す
interface Virtual-Template1
mtu 1454
ip unnumbered Loopback1
peer default ip address pool PPPOE_POOL
ppp authentication chap
ppp ipcp dns 1.1.1.1 1.0.0.1
※ RTX1000 や RTX1500 だと chap はうまくいきませんでした。pap も有効にしたほうがいいかもしれません
bba グループを定義
bba-group pppoe PPPOE_GROUP
virtual-template 1
sessions auto cleanup
vlan1 で pppoe を待ち受け
interface Vlan1
no ip address
pppoe enable group PPPOE_GROUP
pppoe サーバの config 全体
PPPoE-Server#sho running-config
Building configuration...
Current configuration : 3017 bytes
!
! Last configuration change at 21:10:09 JST Tue Jan 2 2024
! NVRAM config last updated at 20:52:11 JST Tue Jan 2 2024
! NVRAM config last updated at 20:52:11 JST Tue Jan 2 2024
version 15.1
service timestamps debug datetime msec localtime show-timezone
service timestamps log datetime msec localtime show-timezone
no service password-encryption
!
hostname PPPoE-Server
!
boot-start-marker
boot-end-marker
!
!
vrf definition MGT
description Management_LAN
rd 1:100
!
address-family ipv4
exit-address-family
!
enable algorithm-type sha256 secret Cisco2
!
no aaa new-model
!
clock timezone JST 9 0
!
no ipv6 cef
ip source-route
ip cef
!
!
!
!
!
no ip domain lookup
ip domain name my.home
!
multilink bundle-name authenticated
!
crypto pki token default removal timeout 0
!
!
license udi pid CISCO1921/K9 sn FGL184220QJ
!
!
!
spanning-tree portfast bpduguard
username admin algorithm-type sha256 secret Cisco1
username site-A@Cisco password 0 pass-A
username site-B@Cisco password 0 pass-B
username site-C@Cisco password 0 pass-C
username site-D@Cisco password 0 pass-D
username site-E@Cisco password 0 pass-E
!
redundancy
!
!
!
!
ip ssh version 2
!
!
!
!
!
!
bba-group pppoe PPPOE_GROUP
virtual-template 1
sessions auto cleanup
!
!
interface Loopback1
ip address 172.31.0.0 255.255.255.255
!
interface Loopback10
ip address 100.64.10.10 255.255.255.255
!
interface Embedded-Service-Engine0/0
no ip address
shutdown
!
interface GigabitEthernet0/0
vrf forwarding MGT
ip address dhcp
duplex auto
speed auto
!
interface GigabitEthernet0/1
no ip address
shutdown
duplex auto
speed auto
!
interface GigabitEthernet0/0/0
no ip address
!
interface GigabitEthernet0/0/1
no ip address
!
interface GigabitEthernet0/0/2
no ip address
!
interface GigabitEthernet0/0/3
no ip address
!
interface Virtual-Template1
mtu 1454
ip unnumbered Loopback1
peer default ip address pool PPPOE_POOL
ppp authentication chap
ppp ipcp dns 1.1.1.1 1.0.0.1
ppp ipcp mask 255.255.255.240
ppp ipcp username unique
!
interface Vlan1
no ip address
pppoe enable group PPPOE_GROUP
!
ip local pool PPPOE_POOL 172.31.254.1 172.31.254.254
ip forward-protocol nd
!
no ip http server
no ip http secure-server
!
!
ip access-list extended MGT_SSH
permit tcp 10.0.0.0 0.255.255.255 host 0.0.0.0 eq 22 log MGT_SSH
permit tcp 172.16.0.0 0.15.255.255 host 0.0.0.0 eq 22 log MGT_SSH
permit tcp 192.168.0.0 0.0.255.255 host 0.0.0.0 eq 22 log MGT_SSH
permit tcp 100.64.0.0 0.63.255.255 host 0.0.0.0 eq 22 log MGT_SSH
deny ip any host 0.0.0.0 log MGT_SSH
!
!
!
!
!
!
!
control-plane
!
!
!
line con 0
line aux 0
line 2
no activation-character
no exec
transport preferred none
transport output pad telnet rlogin lapb-ta mop udptn v120 ssh
stopbits 1
line vty 0 4
access-class MGT_SSH in vrf-also
login local
transport input ssh
line vty 5 15
no login
transport input none
!
scheduler allocate 20000 1000
ntp server vrf MGT 210.173.160.87 minpoll 4
end
PPPoE-Server#
クライアント側の設定
機器の情報
Router(config)# show version
NEC Portable Internetwork Core Operating System Software
IX Series IX2215 (magellan-sec) Software, Version 10.8.21, RELEASE SOFTWARE
Compiled Jun 20-Tue-2023 12:11:58 JST #2 by sw-build, coregen-10.8(21)
ROM: System Bootstrap, Version 23.1
System Diagnostic, Version 23.1
Initialization Program, Version 10.2
System uptime is 0 minute
System woke up by reload, caused by command execution
System started at Jan 02-Tue-2024 18:21:47 JST
System image file is "ix2215-ms-10.8.21.ldc"
Processor board ID <0>
IX2215 (P1010E) processor with 262144K bytes of memory.
3 GigaEthernet/IEEE 802.3 interfaces
1 ISDN Basic Rate interface
1 USB interface
1024K bytes of non-volatile configuration memory.
32768K bytes of processor board System flash (Read/Write)
設定
hostname site-A
timezone +09 00
logging buffered
logging subsystem all warn
logging timestamp datetime
ntp server 172.31.0.0
ntp サーバーは pppoe サーバへ問い合わせるように
pppoe 設定
ip route default GigaEthernet0.1
ppp profile ppp_prof_01
authentication myname site-A@Cisco
authentication password site-A@Cisco pass-A
interface GigaEthernet0.1
encapsulation pppoe
auto-connect
ppp binding ppp_prof_01
ip address ipcp
ip mtu 1454
ip tcp adjust-mss auto
ip napt enable
no shutdown
クライアント用の DHCP 設定
ip dhcp enable
ip dhcp profile NET_192_168_1
assignable-range 192.168.1.100 192.168.1.110
default-gateway 192.168.1.254
dns-server 1.0.0.1
interface GigaEthernet2.0
ip address 192.168.1.254/24
ip dhcp binding NET_192_168_1
no shutdown
情報
pppoe サーバ側のステータス表示
PPPoE-Server#show ip interface brief
Interface IP-Address OK? Method Status Protocol
Embedded-Service-Engine0/0 unassigned YES unset administratively down down
GigabitEthernet0/0 192.168.0.105 YES DHCP up up
GigabitEthernet0/1 unassigned YES unset administratively down down
GigabitEthernet0/0/0 unassigned YES unset up up
GigabitEthernet0/0/1 unassigned YES unset up up
GigabitEthernet0/0/2 unassigned YES unset down down
GigabitEthernet0/0/3 unassigned YES unset down down
Loopback1 172.31.0.0 YES manual up up
Virtual-Access1 unassigned YES unset down down
Virtual-Access2 unassigned YES unset up up
Virtual-Access2.1 172.31.0.0 YES unset up up
Virtual-Template1 172.31.0.0 YES unset down down
Vlan1 unassigned YES unset up up
Virtual-Access2.1 が接続しているのが分かります。
PPPoE-Server#show ppp all
Interface/ID OPEN+ Nego* Fail- Stage Peer Address Peer Name
------------ --------------------- -------- --------------- --------------------
Vi2.1 LCP+ CHAP+ IPCP+ LocalT 172.31.254.2 site-A@Cisco
interface以外に、クライアントの IP アドレス、ユーザ名が分かります。
PPPoE-Server#show pppoe summary
PTA : Locally terminated sessions
FWDED: Forwarded sessions
TRANS: All other sessions (in transient state)
TOTAL PTA FWDED TRANS
TOTAL 1 1 0 0
Vlan1 1 1 0 0
PPPoE-Server#
接続数が見えます。
PPPoE-Server#show pppoe session
1 session in LOCALLY_TERMINATED (PTA) State
1 session total
Uniq ID PPPoE RemMAC Port VT VA State
SID LocMAC VA-st Type
131 131 0060.b9aa.e586 Vl1 1 Vi2.1 PTA
fc5b.39c0.f820 UP
Mac addr、interface が分かります。
PPPoE-Server#show interfaces Virtual-Access2.1
Virtual-Access2.1 is up, line protocol is up
Hardware is Virtual Access interface
Interface is unnumbered. Using address of Loopback1 (172.31.0.0)
MTU 1454 bytes, BW 100000 Kbit/sec, DLY 100000 usec,
reliability 255/255, txload 1/255, rxload 1/255
Encapsulation PPP, LCP Open
Open: IPCP
PPPoE vaccess, cloned from Virtual-Template1
Vaccess status 0x0
Keepalive set (10 sec)
1568 packets input, 141935 bytes
899 packets output, 41932 bytes
Last clearing of "show interface" counters never
pppoe クライアント側のステータス表示
site-A(config)# show ip address
Interface GigaEthernet0.1 is up, line protocol is up
Internet address is 172.31.254.2/32
Broadcast address is 255.255.255.255
Peer address is 172.31.0.0
Address determined by IPCP
Primary DNS server is 1.0.0.1
Secondary DNS server is 8.8.4.4
Interface GigaEthernet2.0 is up, line protocol is up
Internet address is 192.168.1.254/24
Broadcast address is 255.255.255.255
Address determined by config
Interface Null0.0 is up, line protocol is up
Interface is unnumbered.
site-A(config)#
site-A(config)# show ip route
IP Routing Table - 3 entries, 1 hidden, 2044 frees
Entries: 2 Connected, 1 Static, 0 RIP, 0 OSPF, 0 BGP
Codes: C - Connected, S - Static, R - RIP, O - OSPF, IA - OSPF inter area
N1 - OSPF NSSA external type 1, N2 - OSPF NSSA external type 2
E1 - OSPF external type 1, E2 - OSPF external type 2, B - BGP
* - Candidate default, s - Summary
Timers: Age
S* 0.0.0.0/0 [1/1] is directly connected, GigaEthernet0.1, 0:41:33
172.31.0.0/16 is subnetted, 1 subnets
C 172.31.0.0/32 [0/0] is directly connected, GigaEthernet0.1, 0:41:33
C 192.168.1.0/24 [0/0] is directly connected, GigaEthernet2.0, 0:41:02
PPPoE-Server#show ppp all
Interface/ID OPEN+ Nego* Fail- Stage Peer Address Peer Name
------------ --------------------- -------- --------------- --------------------
Vi2.3 LCP+ CHAP+ IPCP+ LocalT 172.31.254.4 site-B@Cisco
Vi2.2 LCP+ CHAP+ IPCP+ LocalT 172.31.254.3 site-B@Cisco
Vi2.1 LCP+ CHAP+ IPCP+ LocalT 172.31.254.2 site-A@Cisco
制限を掛けていないので、2セッション繋がりますね。
うまくつながらない場合には debug
debug pppoe event, debug ppp negotiation, debug pppoe errors などでエラーメッセージを確認すると何かわかるかもしれません。
debug を終了する際 no debug all を入力してもしばらく出力が続くことがあります。出力が多いため ssh や telnet で接続することをお勧めします。
