Reversing.kr Easy Unpack は OEP(Original Entry Point)を見つける問題。
OEP の可能性がある Far Jump を抽出する Ghidra Script を作成したので,Ghidra研究の記録として残しておく。
問題配布サイト
Easy Unpack では,EXE とテキストファイルが渡され,テキストファイルには
Find the OEP
ex) 00401000
と記載されている。
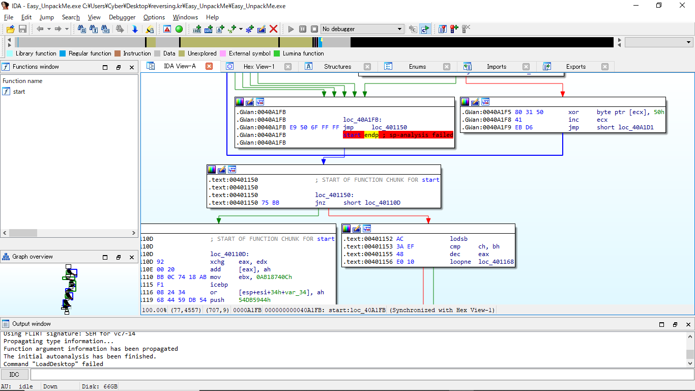
まずは,IDA free
Graph overview で下の方へ行く

Graph view の最後の方にあるジャンプ先をいくつか入力したら正解だった。

ここからが本題
OEP は VirtualAlloc などで新しく割り当てられたメモリ空間にあるので遠くに jump するはず。
遠くにジャンプするとき jump to any absolute address となるはず。
Ghidra で Script を組んで Far Jump を自動的に探すことにチャレンジ。
参考サイト:ピンク先生の Ghidra Script 置き場
Ghidra API
Far Jump を抽出する Ghidra Script
from ghidra.program.model.listing import CodeUnit
jump_count = 0
#get all memory ranges
addr_ranges = currentProgram.getMemory().getAddressRanges()
for addr_range in addr_ranges:
insts = currentProgram.getListing().getInstructions(addr_range.getMinAddress(), True)
for inst in insts:
flow_type = inst.getFlowType()
if flow_type.isJump():
len = inst.getDefaultFallThroughOffset()
# Exclude near jumps
if len > 2:
print("{} {} {}".format(inst.address, inst, len))
jump_count += 1
print('far jump count: {}'.format(jump_count))
