MCP(サーバー)の構成を探る
MCP(サーバー)の標準ディレクトリ構成を知りたい
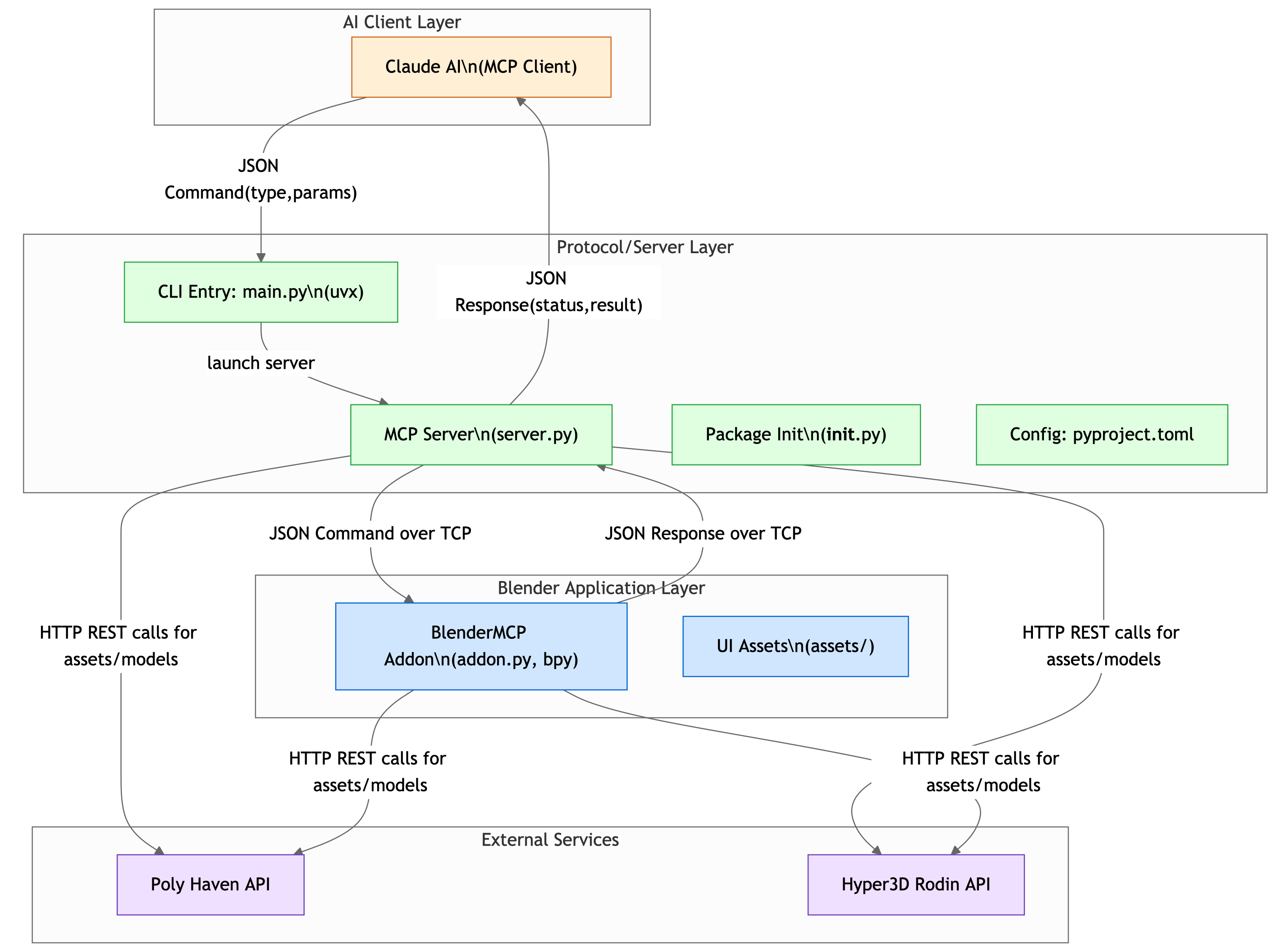
Model Context Protocol(MCP)はLLMとアプリケーションを繋ぎこむためのプロトコルです。ざっくりLLM側のMCPホストからMCPクライアントを通じてMCPサーバーへのリクエストを飛ばすAPIとして機能します。MCPの中にも区分があり、やり取りのヘルパーに近いPrompt、ファイルなどのResource、リモコンに近いToolがあります。
AIブームの中各サービスMCPを公開しています(特にサーバー、Toolの部分)が、Model Context Protocolが日々進化しておりWebサービスでいうMVCのようにアーキテクチャが定まっていない印象です。
GitDiagramというLLMでgit repositoryの構成を図解してくれるサービスがあり、試す対象として良さそうに思ったので各社のMCP実装に対してかけてみます。
AWS
Azure
Blender
GitHub
Grafana
Neo4j
Notion
Playwright







