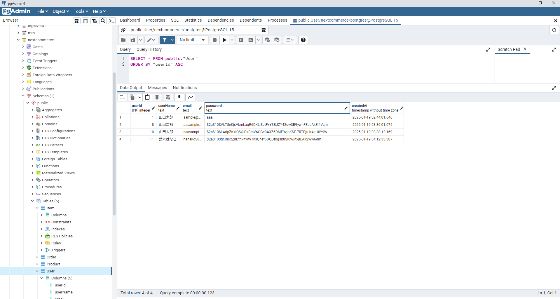
サンプル
ログイン画面でユーザー情報を入力して登録ボタンをクリックします。
データベースに未登録のユーザー(E-mailアドレスが被っていない ※以降で解説)はこのように登録できます。
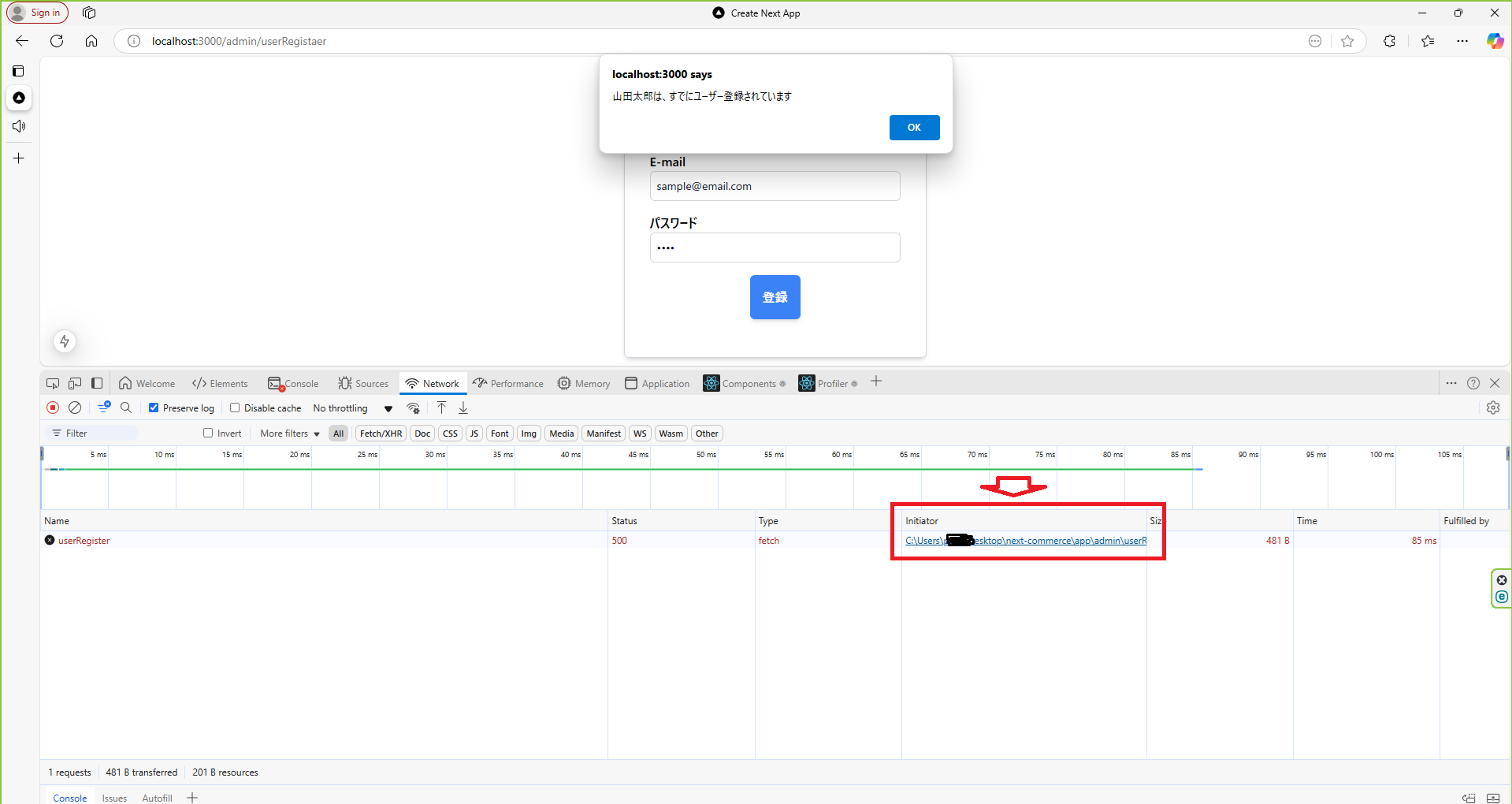
一方、同じユーザを登録しようとするとサーバ側で検知してMessageやHTTPステータス、User情報をブラウザに返すように設計しています。
このようにアラート画面でユーザ被りをメッセージ表示します。
このようなサンプルを作っていきます。
Micro Soft Edgeでのブレークポイントの設置方法
react(Next.js)でのブレークポイントの設置方法についてもここで説明しておきます。
F12または開発ツールでを開きます
Netwokタグを開いて対象のリンクをクリックします。
すると、対象のコードが表j氏有れるのでここでブレークポイントを設置します。
今回使うNext.jsのバージョン
NextRequestとNextResponseとは
Web APIで使用されるライブラリです。
Next.jsではHTTPメソッド(GET,POST,PUT,DELETE)でサーバとの通信を行うときに使用されます。
ディレクトリ構造
Next.jsのプロジェクト構成です。
NextProject
└─ app
├─ admin
│ └─ userRegister
│ └─ page.tsx
├─ api
│ └─ userRegister
│ └─ route.ts
├─ components
│ └─ headers
│ └─ navbar
│ └─ page.tsx
├─ prisma
│ └─ schema.prisma
├─ next.config.ts
├─ package.json
├─ package.lock.json
└─ tailwind.config.mjs
Next.js ver13以降Route Handlerについて
Next.js 13以降のapp/apiディレクトリでは、route.tsやroute.jsファイル内でHTTPメソッド(GET、POST、PUT、DELETEなど)を個別に定義することができます。
それぞれのメソッドに対して、対応する関数を作成することが必要です。
例えば、以下のように各HTTPメソッドに対して異なる関数を定義することができます。
また、プロジェクト作成時にApp Routerを使う場合はapi関連のフォルダやファイルはappディレクトリ直下に配置する必要があります↓。
理由は、Next.jsが特定のHTTPメソッド(GET、POST、PUT、DELETEなど)を処理するために、メソッド名を特定のものとして認識しているからです。
Next.js 13以降では、app/apiディレクトリ内でファイル内に定義する関数の名前として、**HTTPメソッド名(GET、POST、PUT、DELETE)**を指定する必要があります。
例えば、POSTメソッドを処理したい場合、その関数名は必ず export async function POST でなければなりません。
なぜHTTPメソッド名を使う必要があるか?
Next.jsは、GETやPOSTなどのHTTPメソッドに対応する関数を動的にルーティングする仕組みを提供しています。
これにより、同じroute.ts内で異なるHTTPメソッドに対する処理を分けることができます。
GETやPOSTといった名前はNext.jsがそのメソッドを特定するために使うため、関数名を自由に変更してしまうとその識別ができず、リクエストが処理されません。
結論
Next.js では、HTTPメソッド(GET, POST, PUT, DELETE)に対応する関数名を使う必要があります。
route.tsのディレクトリ
NextProject
└─ app
├─ admin
│ └─ userRegister
│ └─ page.tsx
サンプルコード
// app/api/userRegister/route.ts
import { NextRequest, NextResponse } from 'next/server';
export async function GET(req: NextRequest) {
// GETリクエストの処理
return NextResponse.json({ message: "GETリクエストが成功しました!" });
}
export async function POST(req: NextRequest) {
// POSTリクエストの処理
const { userName, email, password } = await req.json();
if (!userName || !email || !password) {
return NextResponse.json({ error: "全てのフィールドを入力してください。" }, { status: 400 });
}
// ユーザー登録処理など
return NextResponse.json({ message: "ユーザー登録が成功しました!" }, { status: 200 });
}
export async function PUT(req: NextRequest) {
// PUTリクエストの処理
return NextResponse.json({ message: "PUTリクエストが成功しました!" });
}
export async function DELETE(req: NextRequest) {
// DELETEリクエストの処理
return NextResponse.json({ message: "DELETEリクエストが成功しました!" });
}
登録画面の実装
さて、前置きが長くなりましたがさっそく実装していきましょう。
モデルスキーマの構造
PostgreSQLとの接続するためのモデルスキーマはこちらになります。
今回はUserを登録します。
ユニークキーには、emailに対して設定しています。
なので、登録画面でE-mailが同じだとサーバ側で弾かれます。
スキーマの構成
条件の整理
User と Order (1 対多)
1 人のユーザーが複数の注文を持つ関係。
Order と Item (1 対多 または 1 対 1)
1 注文に対して、1 つまたは複数のアイテムが関連付けられる関係。
Item と Product (多対 1)
複数のアイテムが 1 つの製品に関連する関係。
// This is your Prisma schema file,
// learn more about it in the docs: https://pris.ly/d/prisma-schema
// Looking for ways to speed up your queries, or scale easily with your serverless or edge functions?
// Try Prisma Accelerate: https://pris.ly/cli/accelerate-init
generator client {
provider = "prisma-client-js"
}
datasource db {
provider = "postgresql"
url = env("DATABASE_URL")
}
model User{
userId Int @id @default(autoincrement())
userName String
email String @unique
password String
createdAt DateTime @default(now())
orders Order[] // 1人のユーザーは複数の注文を持つ
}
model Product{
productId Int @id @default(autoincrement())
productName String
description String
productImagepath String
createdAt DateTime @default(now())
updatedAt DateTime @default(now())
items Item[] // 1つの製品は複数のアイテムに関連付けられる
}
model Item{
itemId Int @id @default(autoincrement())
quantity Int
price Int
createdAt DateTime @default(now())
updatedAt DateTime @default(now())
orderId Int // Order と 1対多 のリレーション
order Order @relation(fields: [orderId], references: [orderId])
productId Int // Product と 多対1 のリレーション
product Product @relation(fields: [productId], references: [productId])
}
model Order{
orderId Int @id @default(autoincrement())
total Int
createdAt DateTime @default(now())
updatedAt DateTime @default(now())
userId Int // User と 1対多 のリレーション
user User @relation(fields: [userId], references: [userId])
items Item[] // 1つの注文には複数のアイテムが関連付けられる
}
bcrypyjsモジュールをインストール
パスワードハッシュ化のためのモジュールbcryptjsをインストールしましょう。
npm install bcryptjs
フロント画面の実装
登録画面を作っていきます。
WEB APIのNextResponseからの返却値をブラウザでも確認したいので、下記のように記載しています。
const response = await fetch('/api/userRegister', {
method: 'POST',
headers:{
'Content-Type': 'application/json',
cache: 'no-store',
},
body:JSON.stringify({
userName: data.userName,
email: data.email,
password: data.password,
})
});
//レスポンスデータをJSON取得する
const responseJson = await response.json();
console.log(responseJson);
// レスポンスを確認する
if (response.ok) {
const result = await response.json();
alert("ユーザー登録成功");
console.log('ユーザー登録成功:', result);
}
if(response.status === 500){
alert(responseJson.user.userName + 'は、' + responseJson.message);
}
全体のコードはこちら↓
'use client' // 付けること
import React, { useState } from "react";
import { useForm } from "react-hook-form";
//import axios from "axios";
export default function Login() {
// 既定値を準備する
const defaultValues = {
userName: '山田太郎',
email: 'sample@email.com',
password: ''
}
// フォームを初期化する
const { register,handleSubmit ,formState: { errors } } = useForm({ //handleSubmit
defaultValues
});
const [userName, setUserName] = useState("");
const [email, setEmail] = useState("");
const [password, setPassword] = useState("");
// フォーム送信時に実行される関数
const onSubmit = async (data:any) => {//onSubmit data: any
//console.log("フォーム送信データ:", data);
const targetData :any = JSON.stringify({
"userName": data.userName,
"email": data.email,
"password": data.password,
});
// Postリクエスト送信
const response = await fetch('/api/userRegister', {
method: 'POST',
headers:{
'Content-Type': 'application/json',
cache: 'no-store',
},
body:JSON.stringify({
userName: data.userName,
email: data.email,
password: data.password,
})
});
//レスポンスデータをJSON取得する
const responseJson = await response.json();
console.log(responseJson);
// レスポンスを確認する
if (response.ok) {
const result = await response.json();
alert("ユーザー登録成功");
console.log('ユーザー登録成功:', result);
}
if(response.status === 500){
alert(responseJson.user.userName + 'は、' + responseJson.message);
}
}
return (
<div className="flex items-center justify-center min-h-screen rounded-md">
<form onSubmit={handleSubmit(onSubmit)} className="shadow-md w-96 px-8 py-8 border border-gray-300 rounded-md">
<div className="w-full">
<label className="font-bold">ユーザー名</label>
<input
type="text"
name="userName"
className="block rounded-md w-full text-sm border border-gray-300 text-gray-900 px-2 py-2"
defaultValue={userName}
placeholder=""
{...register('userName', {
required: '名前は必須です',
maxLength: {
value: 20,
message: '名前は20文字以内にしてください。'
}
})}
onChange={(e) => setUserName(e.target.value)}
/>
<div className="text-red-500">{errors.userName?.message}</div>
</div>
<div className="w-full mt-4">
<label className="font-bold">E-mail</label>
<input
type="email"
{...register('email', {
required: 'メールアドレスは必須です。',
pattern: {
value: /([a-z\d+\-.]@[a-z\d-]+(?:\.[a-z]+)*)/i,
message: 'メールアドレスの形式が不正です。'
}
})}
name="email"
defaultValue={email}
className="block rounded-md w-full text-sm border border-gray-300 text-gray-900 px-2 py-2"
onChange={(e) => setEmail(e.target.value)}
/>
<div className="text-red-500">{errors.email?.message}</div>
</div>
<div className="w-full mt-4">
<label className="font-bold">パスワード</label>
<input
type="password"
{...register('password', {
required: 'パスワードは必須です。'
})}
name="password"
defaultValue={password}
className="block rounded-md w-full text-sm border border-gray-300 text-gray-900 px-2 py-2"
onChange={(e) => setPassword(e.target.value)}
/>
<div className="text-red-500">{errors.password?.message}</div>
</div>
<div className="flex items-center justify-center mt-4 mb-4">
<button type="submit" className="shadow-md bg-blue-500 text-white font-bold rounded-md px-4 py-4">
登録
</button>
</div>
</form>
</div>
);
}
サーバ側の実装
NextRequestとNextReponseを使って画面からのデータを取得・返却するように設計しています。
// app/api/userRegister/route.ts
import { NextRequest, NextResponse } from 'next/server';
import { PrismaClient } from '@prisma/client';
import bcrypt from 'bcryptjs'
const prisma = new PrismaClient();
export async function POST(req: NextRequest) {
try {
let { userName, email, password } = await req.json();
console.log("パスワード(ハッシュ化前):", password);
const hashedPassword:any = await bcrypt.hash(password,10);
console.log("ハッシュ化後のパスワード:", hashedPassword);
// パラメータが不足している場合はエラーレスポンス
if (!userName || !email || !password) {
return NextResponse.json({ error: "全てのフィールドを入力してください。" }, { status: 400 });
}
//登録済みのユーザか確認
const existUser = await prisma.user.findUnique({
where:{
email:email
}
});
if(existUser){
console.log("登録済みユーザー:" + existUser);
return NextResponse.json({message:"すでにユーザー登録されています",user:existUser,status:500},{status:500});
}
// ユーザーをデータベースに挿入
const newUser = await prisma.user.create({
data: {
userName,
email,
password:hashedPassword, // 実際のアプリケーションではパスワードをハッシュ化することを忘れないでください
},
});
// 成功レスポンスを返す
return NextResponse.json({ message: "ユーザー登録が成功しました!", user: newUser }, { status: 200 });
} catch (error) {
console.error("エラー:", error);
if (error instanceof Error) {
console.error("エラー詳細:", error.message);
}
return NextResponse.json({ error: "ユーザー登録中にエラーが発生しました。" }, { status: 500 });
}
}
以上です。
参考にしたサイト






